一、背景
在Stage 模型开发中,UIAbility 是承载应用界面与用户交互的核心组件,也是多模块、跨应用开发的关键载体。刚开始很容易混淆概念,整理总结下加深自己的理解。
二、概念
是什么?:
UIAbility组件是一种包含UI的应用组件,主要用于和用户交互。一个应用包含1个或多个UIAbility
通俗类比:把整个应用 App 比作一家 "公司",UIAbility 就是公司里的 "独立部门"(如销售部、财务部、技术部):
- 公司(App)可根据业务需要拆分多个部门(UIAbility);
- 每个部门(UIAbility)分工明确、互不干扰,能独立完成核心业务;
- 部门间可协同(UIAbility 跳转),但各自有独立的运作流程(生命周期)。
作用是啥?
把"页面+业务逻辑"打包成一个独立的功能单元,实现业务解耦
什么场景下用?
只要是能独立闭环的业务,都可以拆成UIAbility
常见场景:功能模块(首页/登录/个人中心/购物车)、独立业务(支付流程/收货地址/商品搜索)
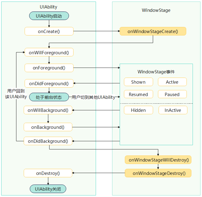
三、生命周期
可以类比为 "部门从成立到解散" 的全流程
| 生命周期回调 | 触发时机 | 典型业务操作 |
|---|---|---|
onCreate |
首次创建 UIAbility 实例(仅触发 1 次) | 主题初始化、首选项读取、隐私协议检查、第三方 SDK 初始化(如埋点、推送 SDK) |
onWindowStageCreate |
窗口创建完成(UIAbility 启动 / 切前台触发) | 加载页面 UI、设置沉浸式导航栏、初始化应用加载页(Splash) |
onForeground |
UIAbility 从后台切换至前台 | 重置后台标识、重新拉取最新配置、恢复实时数据刷新(如购物车商品数量) |
onBackground |
UIAbility 从前台切换至后台 | 清除前台标识、数据上报(如页面停留时长)、本地数据缓存(如未提交的表单) |
onWindowStageDestroy |
窗口销毁前(如关闭 UIAbility) | 释放窗口相关 UI 资源(如图片缓存、定时器) |
onDestroy |
UIAbility 实例销毁前 | 释放全局资源(如数据库连接)、保存持久化数据(如用户编辑的草稿) |
onNewWant |
UIAbility 实例已存在,再次被启动时 | 处理 App 热启动跳转(如从推送通知打开指定页面、跨应用跳转的参数接收) |

四、UIAbility跳转:跨应用(lucyTest→myTest)
前提:两个应用都已启动
需求:在lucyTest应用的 UIAbility 中点击按钮,跳转到myTest应用的 UIAbility,并在myTest的生命周期中获取跳转方的关键信息(Pid、BundleName、AbilityName)。
4.1、发送方:lucyTest-->实现跳转逻辑
步骤1:在index页面,按钮点击跳转到目标页面
TypeScript
//lucyTest-->index.ets
import { testUtils } from '../utils/testUtils'
@Entry
@Component
struct Index {
build() {
Column({ space: 20 }) {
Text('这里是lucyTest工程')
Button('跳转到myTest工程')
.onClick(async () => {
await testUtils()
})
}
.margin({ top: 100 })
.width('100%')
.height('100%')
}
}
步骤2:执行跳转逻辑
TypeScript
import common from "@ohos.app.ability.common";
export async function testUtils() {
try {
const context = getContext() as common.UIAbilityContext;
await context.startAbility({
bundleName: 'com.example.mytest',
abilityName: 'EntryAbility',
})
console.log('lucy== start-成功')
} catch (err) {
// 捕获错误,打印具体原因(关键!)
const error = err as BusinessError;
console.log("lucy== 跨App跳转失败:", error.code, error.message);
}
}
4.2、接收方:myTest-->配置与信息获取
步骤1:提供应用加载页面
TypeScript
@Entry
@Component
struct Index {
build() {
Column() {
Button('我是myTest工程页面哈')
.margin({ top: 100 })
}
.width('100%')
.height('100%')
.expandSafeArea([SafeAreaType.SYSTEM], [SafeAreaEdge.TOP, SafeAreaEdge.BOTTOM])
}
}
步骤2:在myTest的onCreate生命周期中,获取并打印lucyTest的Pid、BundleName和AbilityName。

当发送方lucyTest执行按钮点击跳转到接收方myTest时,在myTest的onCreate生命周期中,可以获取到lucyTest的Pid、BundleName和AbilityName等信息

4.3、跳转时踩过的坑:
1、跳转失败:日志提示 "找不到 Ability"
原因:目标 UIAbility 的bundleName/abilityName写错,或未配置exported: true
解决:核对bundleName(与myTest的app.json5一致)、abilityName(与module.json5一致),确保exported: true
2、跳转无反应:日志报错16000001
原因:通过检查bundleName、moduleName和abilityName都是正确的,最后发现是ability所属的hap没有被安装
解决:应用没安装,安装应用成功后即可启动正常跳转