
如果 ab≥ma^b \ge mab≥m,返回 (ab mod m)+m(a^b \bmod m) + m(abmodm)+m;否则直接返回 aba^bab。
思路

代码实现
java
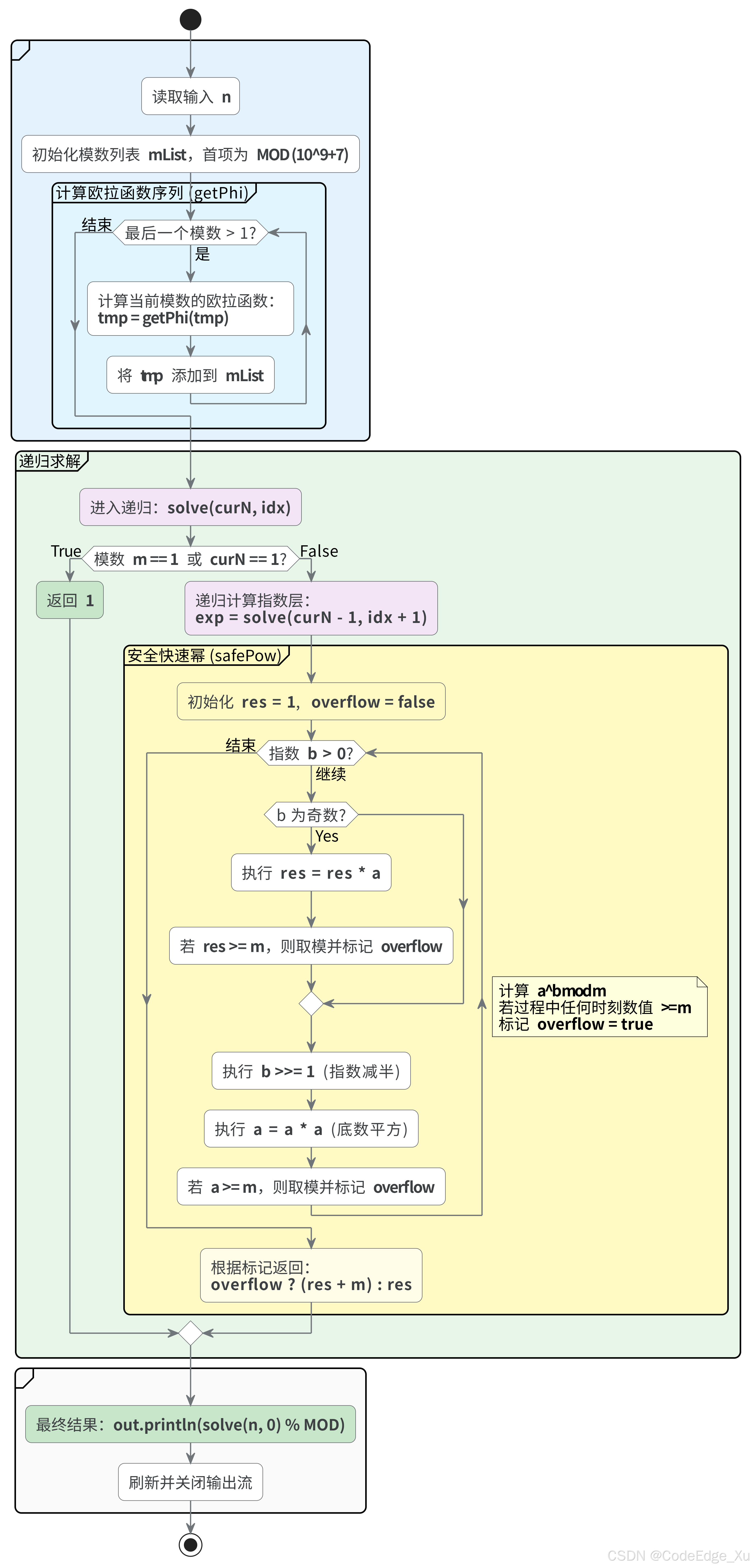
private static long MOD = 1000000007; // 定义模数常量,用于取模运算
private static List<Long> mList = new ArrayList<>(); // 存储欧拉函数值的列表
/**
* 主方法,处理输入输出并计算结果
*
* @param args 命令行参数
* @throws IOException 可能抛出IO异常
*/
public static void main(String[] args) throws IOException {
// 使用BufferedReader读取输入,PrintWriter输出结果
BufferedReader br = new BufferedReader(new InputStreamReader(System.in));
PrintWriter out = new PrintWriter(new OutputStreamWriter(System.out));
// 读取输入的长整型数值n
long n = Long.parseLong(br.readLine().trim());
// 初始化tmp为MOD值,并添加到mList列表中
long tmp = MOD;
mList.add(tmp);
// 计算欧拉函数值直到tmp为1,并将结果添加到mList中
while (tmp > 1) {
tmp = getPhi(tmp);
mList.add(tmp);
}
// 调用solve方法计算结果并输出,取模MOD
out.println(solve(n, 0) % MOD);
// 清空输出缓冲区并关闭资源
out.flush();
out.close();
br.close();
}
/**
* 递归求解模幂运算的结果
*
* @param curN 当前处理的数字
* @param idx 当前处理的mList中的索引位置
* @return 返回模幂运算的结果
*/
private static long solve(long curN, int idx) {
// 获取当前索引对应的模数
long m = mList.get(idx);
// 如果模数为1,任何数对1取模结果都是1
if (m == 1) {
return 1;
}
// 如果当前数字为1,1的任何次幂都是1
if (curN == 1) {
return 1;
}
// 递归计算指数部分,curN-1和idx+1表示递归处理下一个数字和下一个模数
long exp = solve(curN - 1, idx + 1);
// 计算curN的exp次幂对m取模的结果
return safePow(curN, exp, m);
}
/**
* 安全的幂运算函数,计算 a^b mod m,并处理可能的溢出情况
*
* @param a 底数
* @param b 指数
* @param m 模数
* @return 计算结果,如果发生溢出则返回结果加上模数后的值
*/
private static long safePow(long a, long b, long m) {
long res = 1; // 初始化结果为1
boolean overflow = false; // 溢出标志,初始为false
// 如果底数大于等于模数,进行取模操作,并标记可能溢出
if (a >= m) {
overflow = true;
a %= m;
}
// 使用快速幂算法计算幂运算
while (b > 0) {
// 如果当前指数的二进制最低位为1(即指数为奇数)
if ((b & 1) == 1) {
res = res * a; // 将当前底数乘入结果
// 如果结果大于等于模数,进行取模操作,并标记可能溢出
if (res >= m) {
overflow = true;
res %= m;
}
}
b >>= 1; // 指数右移一位,相当于除以2
// 如果指数还有剩余位
if (b > 0) {
a = a * a; // 底数平方
// 如果平方后的底数大于等于模数,进行取模操作,并标记可能溢出
if (a >= m) {
overflow = true;
a %= m;
}
}
}
// 根据溢出标志返回结果,如果溢出则加上模数
return overflow ? (res + m) : res;
}
/**
* 计算欧拉函数Phi(n)的值
* 欧拉函数Phi(n)表示小于n的正整数中与n互质的数的个数
*
* @param n 需要计算欧拉函数的正整数
* @return 返回n的欧拉函数值
*/
private static long getPhi(long n) {
long res = n; // 初始化结果为n
// 遍历2到sqrt(n)的所有整数
for (long i = 2; i * i <= n; i++) {
// 如果i是n的因数
if (n % i == 0) {
// 应用欧拉函数的公式:res = res * (1 - 1/p)
res = res / i * (i - 1);
// 去除n中所有的i因子
while (n % i == 0) {
n /= i;
}
}
}
// 如果n大于1,说明n本身是一个质数
if (n > 1) {
res = res / n * (n - 1);
}
return res;
}