
思路

求解代码
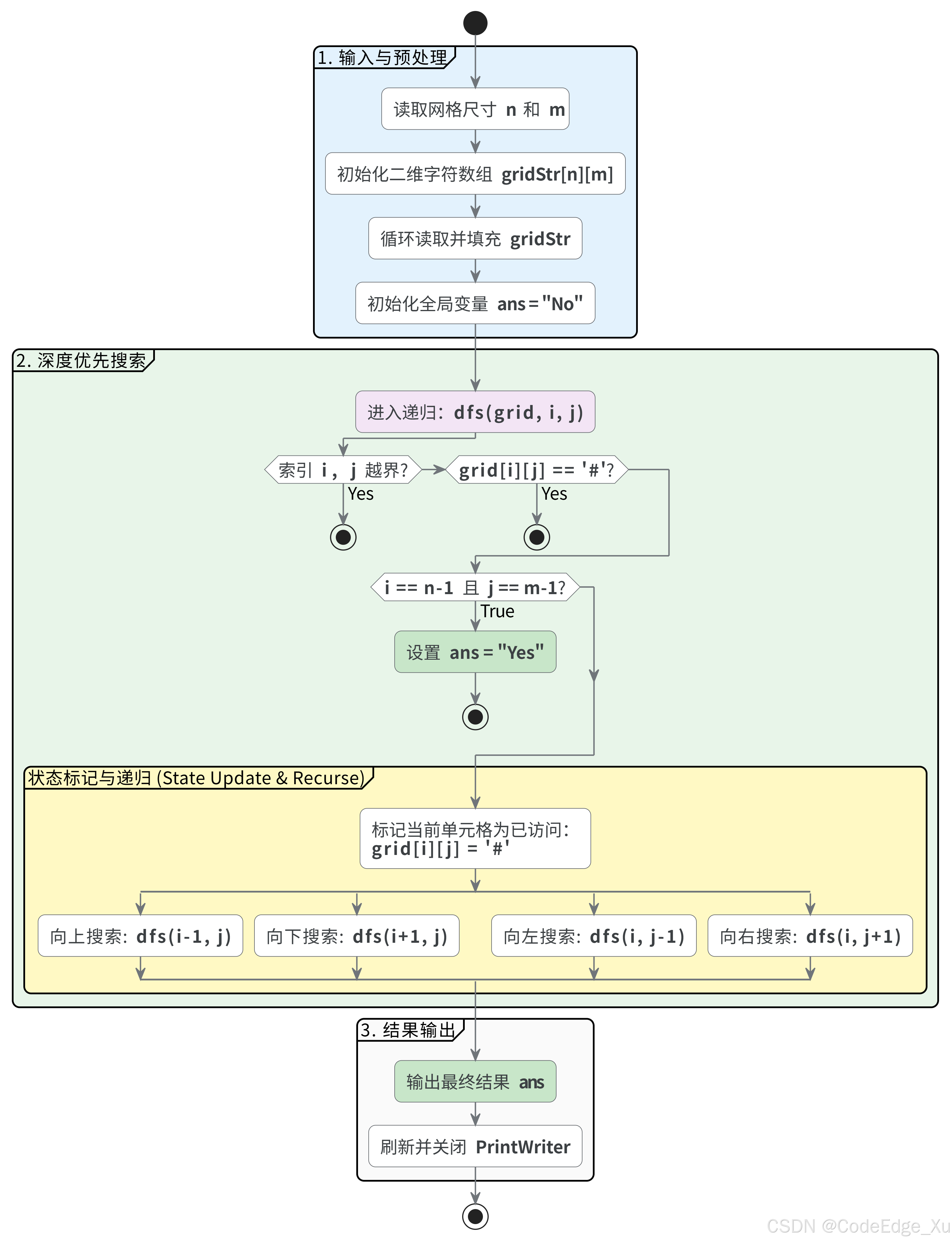
java
private static String ans = "No";
/**
* 主方法,程序的入口点
*
* @param args 命令行参数
* @throws IOException 可能抛出IO异常
*/
public static void main(String[] args) throws IOException {
// 使用BufferedReader读取标准输入,用于高效读取输入数据
BufferedReader br = new BufferedReader(new InputStreamReader(System.in));
// 使用PrintWriter输出结果,提供高效的输出功能
PrintWriter out = new PrintWriter(new OutputStreamWriter(System.out));
// 读取第一行输入,并按空白字符分割成字符串数组
String[] strA = br.readLine().trim().split("\\s+");
// 解析第一行输入中的两个整数,n和m
int n = Integer.parseInt(strA[0]); // 网格的行数
int m = Integer.parseInt(strA[1]); // 网格的列数
// 创建字符串数组用于存储网格数据
String[] grid = new String[n];
// 创建二维字符数组,用于存储网格的字符表示
char[][] gridStr = new char[n][m];
// 读取网格数据
for (int i = 0; i < n; i++) {
grid[i] = br.readLine().trim(); // 读取一行并去除首尾空白
gridStr[i] = grid[i].toCharArray(); // 将字符串转换为字符数组
}
// 从起点(0,0)开始深度优先搜索
dfs(gridStr, 0, 0);
// 输出结果
out.println(ans);
// 刷新输出流,确保所有数据都被写出
out.flush();
// 关闭输出流
out.close();
// 关闭输入流
br.close();
}
/**
* 深度优先搜索(DFS)方法,用于在二维网格中寻找从起点到终点的路径
*
* @param grid 二维字符网格,包含可走的路径和障碍物
* @param i 当前搜索的行索引
* @param j 当前搜索的列索引
*/
private static void dfs(char[][] grid, int i, int j) {
// 检查当前坐标是否超出网格边界
if (i < 0 || j < 0 || i >= grid.length || j >= grid[0].length) {
return;
}
// 检查当前单元格是否是障碍物(已访问过的标记为'#')
if (grid[i][j] == '#') {
return;
}
// 检查是否到达终点(右下角)
if (i == grid.length - 1 && j == grid[0].length - 1) {
ans = "Yes"; // 找到路径,设置答案为"Yes"
return;
}
// 标记当前单元格为已访问(使用'#'作为标记)
grid[i][j] = '#';
// 向上搜索
dfs(grid, i - 1, j);
// 向下搜索
dfs(grid, i + 1, j);
// 向左搜索
dfs(grid, i, j - 1);
// 向右搜索
dfs(grid, i, j + 1);
}