工欲善其事,必先利其器。MySQL Workbench 是 MySQL 官方推出的免费、开源且跨平台的图形化管理工具,它是集开发、设计、建模于一体的全能型工作台,本文将带你快速熟悉其核心操作,实现数据库的可视化高效运维。
文章目录
-
- [一、 连接数据库](#一、 连接数据库)
-
- [1.1 新建连接](#1.1 新建连接)
- [1.2 测试与保存](#1.2 测试与保存)
- [二、 界面组成](#二、 界面组成)
-
- [2.1 导航栏](#2.1 导航栏)
- [2.2 SQL编辑区](#2.2 SQL编辑区)
- [2.3 日志输出区](#2.3 日志输出区)
- [三、 数据库选择与SQL执行](#三、 数据库选择与SQL执行)
-
- [3.1 选择数据库](#3.1 选择数据库)
- [3.2 执行SQL](#3.2 执行SQL)
- [四、 常用设置](#四、 常用设置)
-
- [4.1 字体设置 (Fonts & Colors)](#4.1 字体设置 (Fonts & Colors))
- [4.2 代码片段收藏](#4.2 代码片段收藏)
一、 连接数据库
连接数据库是所有操作的起点,启动MySQL Workbench可以看到初始连接界面,由于我们安装的时候初始化了客户端,所以这里有一个默认的root连接。如果没有也没关系可以点击"+"号新建连接。

1.1 新建连接
点击主界面的 + 号创建新连接,你需要配置以下基础参数:
- Hostname : 数据库服务器地址(本地通常为
127.0.0.1或localhost)。 - Port : 端口号(默认为
3306)。 - Username / Password : 数据库账号与密码(建议点击
Store in Vault记住密码)。

1.2 测试与保存
配置完成后,务必点击 Test Connection 。若提示 "Successfully made the MySQL connection",即可保存进入工作区。

二、 界面组成
本节介绍MySQL Workbench的界面主要组成部分。
2.1 导航栏
导航栏用来执行一些数据库管理操作,或查看数据库对象。
- Administration(管理面板):数据库实例管理、启动/停止服务、用户与权限管理、数据导入/导出、日志查看、服务器状态监控。
- Schemas(数据库对象面板) :显示所有数据库(Schema),可查看/操作表、视图、存储过程、函数、触发器、索引等对象,支持右键快速设计表、查询数据。
2.2 SQL编辑区
SQL编辑区是编写、调试、执行 SQL 语句的主工作区,SQL执行后,结果集会在下方输出。
- 支持语法高亮、关键字自动补全
- 支持多标签页同时编辑
- 支持 SQL 格式化、注释、撤销/重做
- 可选中部分 SQL 单独执行
2.3 日志输出区
日志输出区显示执行日志,平时可以关闭。
- 显示 SQL 执行结果、成功/失败状态
- 显示执行耗时、受影响行数
- 报错信息、警告信息、错误位置定位
- 常与结果集(Result Grid)上下相邻,用于调试 SQL

三、 数据库选择与SQL执行
在使用MySQL时,我们通常会先选择数据库。
3.1 选择数据库
在左侧 Schemas 标签页中,双击 某个数据库名称,系统会自动执行 USE database_name 命令,当名称变为 粗体 时,表示该库当前以选中。或在SQL 编辑区显式执行 use database_name; 也可以达到同样的效果。

3.2 执行SQL
编写完SQL后,可以点击闪电图标执行:
Ctrl + Enter:执行当前行 。仅执行光标所在的该条 SQL 语句,这个快捷键很常用。Ctrl + Shift + Enter:执行全文 。运行编辑器中所有的 SQL 代码,结果集可以在下方的标签切换。

四、 常用设置
为了提升使用舒适度,建议进行以下优化:
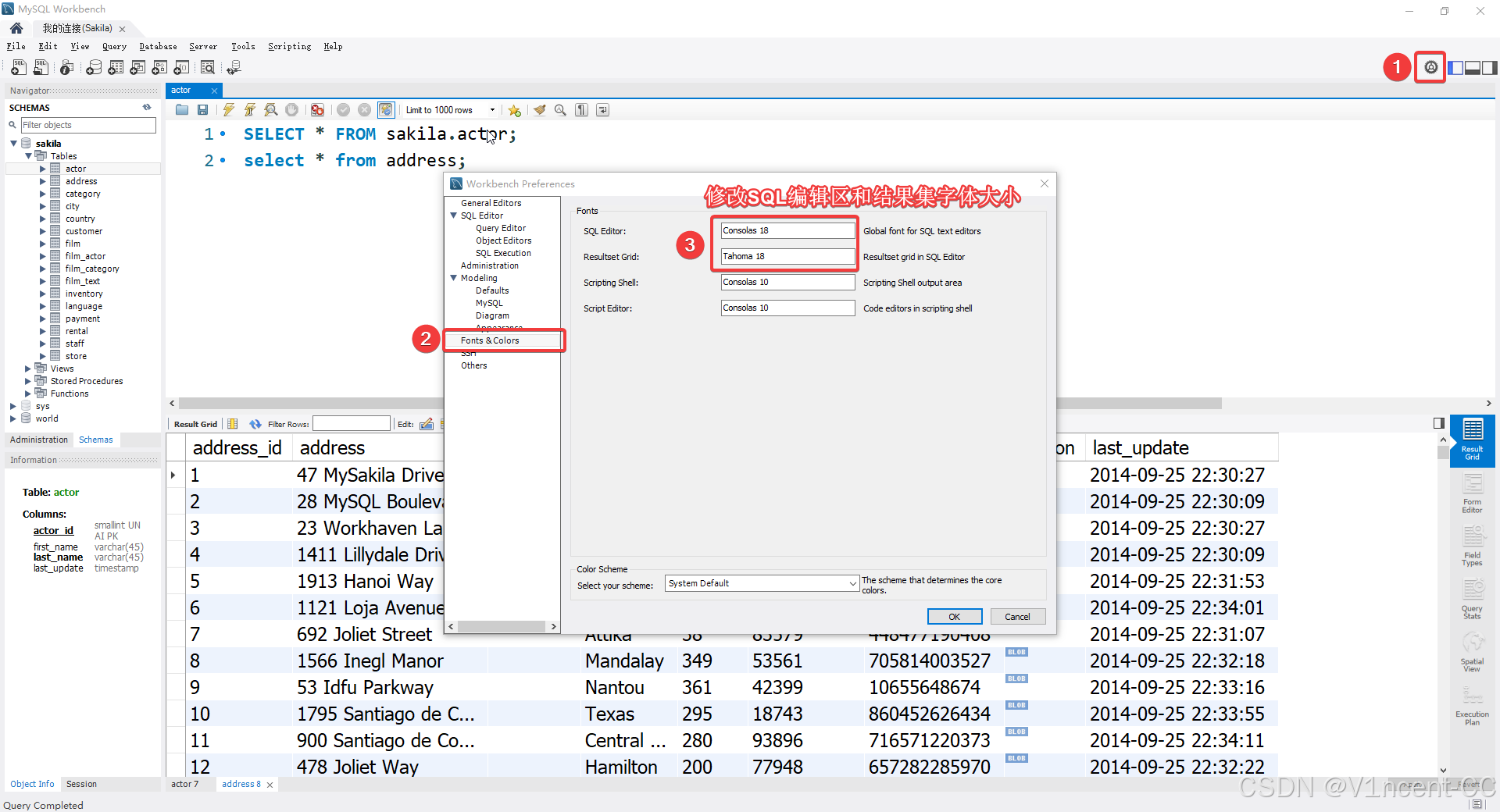
4.1 字体设置 (Fonts & Colors)
MySQL Workbench 默认字体较小,看着可能比较费劲,右上角这个齿轮可以调整编辑器字体大小。

4.2 代码片段收藏
我们经常会遇到一些执行频率高的SQL,我们可以将其保存为片段(点击五角星),避免"重复发明轮子"。使用时点击右侧侧边栏的 Snippets ,即可查看收藏的SQL,右键即可选择录入SQL编辑区还是直接执行。
总结 :
MySQL Workbench 不仅是一个查询工具,更是一个强大的生产力平台,掌握这些常用功能可以极大提升开发与运维效率。