想象一下,你有一个非常聪明的助手,你告诉他一个目标,他不仅能理解,还能自己想办法、找工具、一步步去完成,甚至在遇到问题时会反思、调整策略,直到目标达成。这就是 AI Agent 的核心理念。
它不再仅仅是一个能和你聊天的 AI,而是一个能自主完成任务的智能系统。
1. AI Agent 的本质
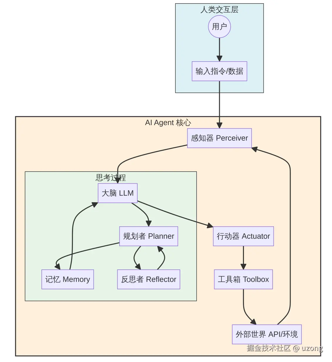
可以把 AI Agent 理解成一个拥有 "大脑"、会"感知"、能"规划"、有"记忆"并且会"使用 工具"的智能体。

2. AI Agent 的核心架构
一个典型的 AI Agent 系统以大型语言模型(LLM)为核心,并围绕其构建了三个关键组件:规划(Planning)、记忆(Memory)和工具使用(Tool Use) 。这些组件协同工作,使得 Agent 能够理解任务、制定策略、存储信息并与外部世界互动。

这个"感知-思考-行动-反思"的循环,就是 AI Agent 实现自主性的关键。它的工作方式就像一个人的思维过程:
- 感知:接收外部信息(比如你的指令、环境变化)。
- 思考:用"大脑"分析信息,理解意图,并制定计划。
- 行动:根据计划,调用合适的"工具"去执行。
- 反思:观察行动结果,如果没达到预期,就调整计划,重新思考和行动。

3. AI Agent 核心组件深度解析
| 组件 | 核心职责 | 关键技术 |
|---|---|---|
| 感知层 | 接收多模态输入,构建上下文 | 多模态模型、OCR、ASR |
| 大脑 | 理解意图、推理决策、调用指令 | LLM、Function Calling |
| 规划 | 任务分解、步骤排序、自我反思 | ReAct、CoT、ToT、Reflection |
| 记忆 | 管理上下文、存储长期知识 | 向量数据库、RAG、上下文窗口 |
| 工具 | 执行具体操作,连接外部世界 | 搜索 / 代码 / API / 文件系统 |
核心公式:Agent = LLM + Planning + Memory + Tool Use

4. Agent 与传统 AI 模型的区别
| 维度 | 传统 AI 模型 | AI Agent |
|---|---|---|
| 交互方式 | 单次输入输出 | 多轮对话、持续交互 |
| 决策能力 | 基于输入直接推理 | 规划、反思、迭代优化 |
| 工具使用 | 无法主动调用外部工具 | 可调用搜索、计算器、API 等 |
| 记忆机制 | 仅限当前上下文 | 短期+长期记忆 |
| 目标导向 | 完成单一预测任务 | 完成复杂目标 |
| 错误处理 | 输出即结束 | 可自我纠错、重试 |
5. 实际案例
比如使用 Manus 写一篇 AI Agent 的技术文章。 Manus像一个助手一样,帮我生成一篇技术文章

将通过工具调用、信息汇总等处理流程,最终生成一篇高质量的技术文章。
6. AI Agent 的挑战
尽管 AI Agent 展现出令人兴奋的潜力,但在其发展和应用过程中仍面临诸多挑战。
- 幻觉 (Hallucination) :Agent 仍可能生成不准确或虚假的信息,尤其是在面对不确定性或知识边界之外的问题时。
- 效率与成本:多步骤推理和频繁的工具调用会增加计算资源消耗和延迟,影响效率和成本。
- 安全性与可控性:赋予 Agent 自主行动能力也带来了潜在的安全风险和伦理问题,如何确保 Agent 的行为符合预期且可控是重要课题。
- 可解释性:Agent 的决策过程往往是一个黑箱,难以理解其推理路径和错误原因,这限制了其在关键领域的应用。
7. 总结
未来 Agent 将具备更强的自我学习、自我优化能力,能够适应更广泛的任务和环境,结合视觉、听觉等多种模态信息,使 Agent 能够更全面地感知和理解世界,针对复杂负载 问题,多 Agent 将协同工作,共同解决复杂问题,从而形成分布式智能系统, Agent 的发展被认为是实现通用人工智能的关键一步,它将推动 AI 从辅助工具向真正智能实体的转变。
本文到此结束,感谢阅读。