TransactionTemplate和@Transactional注解是Spring框架中实现事务管理的两种主要方式,各有其特点和适用场景。
TransactionTemplate的功能及方法
1. TransactionTemplate 功能
TransactionTemplate 是 Spring 提供的 编程式事务管理工具,通过代码显式控制事务的开启、提交和回滚,适用于需要动态或复杂事务逻辑的场景。
2. 核心方法及使用
(1) execute(TransactionCallback<T> action)
功能:执行包含事务的代码块,支持返回值。
代码示例:
java
public Boolean insertMarket(List<BenchmarkPriceDeviationRateIndex> infos){
return transactionTemplate.execute(status -> {
try {
// 执行数据库操作等事务性操作,并返回结果
if (infos != null && infos.size() > 0) {
try {
BenchmarkPriceDeviationRateIndex bo = new BenchmarkPriceDeviationRateIndex();
//删除源数据
mapper.deleteInfo(bo);
//批量插入数据
int ii = 0;
List<List<BenchmarkPriceDeviationRateIndex>> splitList1 =
(List<List<BenchmarkPriceDeviationRateIndex>>) ListUtils.splitList(infos, 800);
if (splitList1 != null) {
for (List<BenchmarkPriceDeviationRateIndex> ss : splitList1) {
long time41 = System.currentTimeMillis();
int i = mapper.batchInsert(ss);
ii += i;
long time42 = System.currentTimeMillis();
log.info("::::::::::::::一次800条插入数据耗时:::::::::::::" + (time42 - time41));
}
}
}catch (Exception e) {
e.printStackTrace();
// 异常处理,可以选择标记为回滚,并返回null或特定值表示失败状态
status.setRollbackOnly();
}
}
return true;
} catch (Exception ex) {
// 异常处理,可以选择标记为回滚,并返回null或特定值表示失败状态
status.setRollbackOnly();
return false; // 或者其他表示错误的值
}
});
}
(2) executeWithoutResult(Consumer<TransactionStatus> action)
功能:执行包含事务的代码块,支持返回值。
代码示例:
java
public Boolean insertMarket(List<BenchmarkPriceDeviationRateIndex> infos){
// 无返回值写法
transactionTemplate.execute(new TransactionCallbackWithoutResult() {
@Override
protected void doInTransactionWithoutResult(TransactionStatus transactionStatus) {
if (infos != null && infos.size() > 0) {
try {
BenchmarkPriceDeviationRateIndex bo = new BenchmarkPriceDeviationRateIndex();
//删除源数据
mapper.deleteInfo(bo);
//批量插入数据
int ii = 0;
List<List<BenchmarkPriceDeviationRateIndex>> splitList1 =
(List<List<BenchmarkPriceDeviationRateIndex>>) ListUtils.splitList(infos, 800);
if (splitList1 != null) {
for (List<BenchmarkPriceDeviationRateIndex> ss : splitList1) {
long time41 = System.currentTimeMillis();
int i = mapper.batchInsert(ss);
ii += i;
long time42 = System.currentTimeMillis();
log.info("::::::::::::::一次800条插入数据耗时:::::::::::::" + (time42 - time41));
}
}
}catch (Exception e) {
e.printStackTrace();
//事务回滚
transactionStatus.setRollbackOnly();
}
}
}
});
}
(3) 事务属性配置
可以通过设置传播行为和隔离级别来配置事务属性
传播行为 :setPropagationBehavior()
java
// 新建独立事务(即使当前存在事务)
transactionTemplate.setPropagationBehavior(TransactionDefinition.PROPAGATION_REQUIRES_NEW);
隔离级别 :setIsolationLevel()
java
//避免脏读,默认为ISOLATION_DEFAULT
transactionTemplate.setIsolationLevel(TransactionDefinition.ISOLATION_DEFAULT);
设置超时时间:setTimeout(int timeout); 设置事务的超时时间(以秒为单位)
如果事务执行时间过长,可能会导致数据库锁争用或资源耗尽。可以通过 setTimeout
方法设置事务的超时时间。
@Transactional使用
1、@Transactional注解可以作用于哪些地方
@Transactional 可以作用在接口、类、类方法
-
作用于类:当把@Transactional 注解放在类上时,表示所有该类的public方法都配置相同的事务属性信息。
-
作用于方法:当类配置了@Transactional,方法也配置了@Transactional,方法的事务会覆盖类的事务配置信息。
-
作用于接口:不推荐这种使用方法,因为一旦标注在Interface上并且配置了Spring AOP 使用CGLib动态代理,将会导致@Transactional注解失效
2、@Transactional注解有哪些属性
propagation属性
propagation 代表事务的传播行为,默认值为 Propagation.REQUIRED
,其他的属性信息如下:
-
Propagation.REQUIRED
:如果当前存在事务,则加入该事务,如果当前不存在事务,则创建一个新的事务。( 也就是说如果A方法和B方法都添加了注解,在默认传播模式下,A方法内部调用B方法,会把两个方法的事务合并为一个事务 ) -
Propagation.SUPPORTS
:如果当前存在事务,则加入该事务;如果当前不存在事务,则以非事务的方式继续运行。 -
Propagation.MANDATORY
:如果当前存在事务,则加入该事务;如果当前不存在事务,则抛出异常。 -
Propagation.REQUIRES_NEW
:重新创建一个新的事务,如果当前存在事务,暂停当前的事务。( 当类A中的 a 方法用默认Propagation.REQUIRED模式,类B中的 b方法加上采用 Propagation.REQUIRES_NEW模式,然后在 a 方法中调用 b方法操作数据库,然而 a方法抛出异常后,b方法并没有进行回滚,因为Propagation.REQUIRES_NEW会暂停 a方法的事务 ) -
Propagation.NOT_SUPPORTED
:以非事务的方式运行,如果当前存在事务,暂停当前的事务。 -
Propagation.NEVER
:以非事务的方式运行,如果当前存在事务,则抛出异常。 -
Propagation.NESTED
:和 Propagation.REQUIRED 效果一样。
isolation 属性
isolation :事务的隔离级别,默认值为Isolation.DEFAULT
Isolation.DEFAULT
:使用底层数据库默认的隔离级别。Isolation.READ_UNCOMMITTED
:读未提交Isolation.READ_COMMITTED
:读已提交Isolation.REPEATABLE_READ
:可重复读Isolation.SERIALIZABLE
:串行化
timeout 属性
timeout :事务的超时时间,默认值为 -1。如果超过该时间限制但事务还没有完成,则自动回滚事务。
readOnly 属性
readOnly :指定事务是否为只读事务,默认值为 false;为了忽略那些不需要事务的方法,比如读取数据,可以设置 read-only 为 true。
rollbackFor 属性
rollbackFor :用于指定能够触发事务回滚的异常类型,可以指定多个异常类型。
noRollbackFor属性
noRollbackFor:抛出指定的异常类型,不回滚事务,也可以指定多个异常类型。
3、@Transactional失效场景与解决办法
1)@Transactional 应用在非 public 修饰的方法上
首先JDK动态代理肯定只能是public,因为接口的权限修饰符只能是public,所以其他的修饰符不可以使用,cglib代理的方式是可以代理protected方法的如果支持protected,大概率会造成当切换代理的实现方式时表现不同,所以会出现很多的bug,然后造成一系列的问题

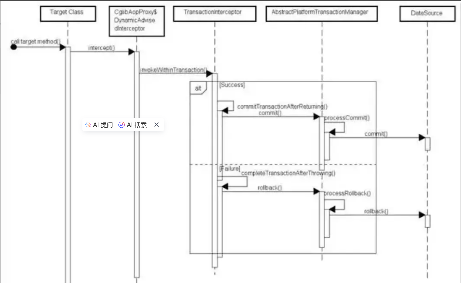
之所以会失效是因为在Spring AOP 代理时,如上图所示 TransactionInterceptor (事务拦截器)在目标方法执行前后进行拦截,DynamicAdvisedInterceptor(CglibAopProxy 的内部类)的 intercept 方法或 JdkDynamicAopProxy 的 invoke 方法会间接调用 AbstractFallbackTransactionAttributeSource的 computeTransactionAttribute方法,获取Transactional 注解的事务配置信息。
AbstractFallbackTransactionAttributeSource类
java
protected TransactionAttribute computeTransactionAttribute(Method method,
Class<?> targetClass) {
// Don't allow no-public methods as required.
if (allowPublicMethodsOnly() && !Modifier.isPublic(method.getModifiers())) {
return null;
}
这个方法会检查目标方法的修饰符是不是 public,若不是 public,就不会获取@Transactional 的属性配置信息,最终会造成不会用 TransactionInterceptor 来拦截该目标方法进行事务管理。
2)@Transactional 注解属性 propagation 设置错误
这种失效是由于配置错误,若是错误的配置以下三种 propagation,事务将不会发生回滚。
TransactionDefinition.PROPAGATION_SUPPORTS
:如果当前存在事务,则加入该事务;如果当前没有事务,则以非事务的方式继续运行。TransactionDefinition.PROPAGATION_NOT_SUPPORTED
:以非事务方式运行,如果当前存在事务,则把当前事务挂起。TransactionDefinition.PROPAGATION_NEVER
:以非事务方式运行,如果当前存在事务,则抛出异常。
3)@Transactional 注解属性 rollbackFor 设置错误
rollbackFor 可以指定能够触发事务回滚的异常类型。Spring默认抛出了未检查unchecked异常(继承自 RuntimeException 的异常)或者 Error才回滚事务;其他异常不会触发回滚事务。如果在事务中抛出其他类型的异常,但却期望 Spring 能够回滚事务,就需要指定 rollbackFor属性。

若在目标方法中抛出的异常是 rollbackFor 指定的异常的子类,事务同样会回滚。Spring源码如下
java
private int getDepth(Class<?> exceptionClass, int depth) {
if (exceptionClass.getName().contains(this.exceptionName)) {
// Found it!
return depth;
}
// If we've gone as far as we can go and haven't found it...
if (exceptionClass == Throwable.class) {
return -1;
}
return getDepth(exceptionClass.getSuperclass(), depth + 1);
}
所以一般使用 @Transactional(rollbackFor = Exception.class)
就可以了
4)同一个类中方法调用,导致@Transactional失效
开发中避免不了会对同一个类里面的方法调用,比如有一个类Test,它的一个方法A,A再调用本类的方法B(不论方法B是用public还是private修饰),但方法A没有声明注解事务,而B方法有。则外部调用方法A之后,方法B的事务是不会起作用的。这也是经常犯错误的一个地方。
那为啥会出现这种情况?其实这还是由于使用Spring AOP代理造成的,因为只有当事务方法被当前类以外的代码调用时,才会由Spring生成的代理对象来管理。
错误入下:(但反过来(transactionalTest方法(@Transactional在transactionalTest方法上)调用Test方法)可以让@Transactional生效)
java
@RestController
@Slf4j
public class TestController {
@Autowired
UserService userService;
@RequestMapping("/test")
public void Test(){
// 这里就相当于使用了 this.transactionalTest(); 使用的是本地对象的方法,没有用到spring容器,就无法触发AOP,导致事务失效
transactionalTest();
}
@Transactional(rollbackFor = Exception.class)
public void transactionalTest(){
try {
User user = new User().setName("张三");
// 数据库操作
userService.insertUser(user);
// 手动设置异常
int i = 1 / 0;
} catch (Exception e) {
log.error("执行事务异常,需要回滚",e);
throw e;
}
}
}
解决方法:使用该类的Spring代理对象就可以了
1、AopContext.currentProxy()获得当前代理对象,注意:类上也需要加@EnableAspectJAutoProxy注解(==推荐==)
java
@RestController
@Slf4j
@EnableAspectJAutoProxy(proxyTargetClass = true,exposeProxy = true)
public class TestController {
@Autowired
UserService userService;
@RequestMapping("/test")
public void Test(){
((TestController) AopContext.currentProxy()).transactionalTest();
}
@Transactional(rollbackFor = Exception.class)
public void transactionalTest(){
try {
User user = new User().setName("张三");
// 数据库操作
userService.insertUser(user);
// 手动设置异常
int i = 1 / 0;
} catch (Exception e) {
log.error("执行事务异常,需要回滚",e);
throw e;
}
}
}
2、写到另一个类中使用@Autowired调用
3、实现ApplicationContextAware接口,获取Bean
java
@RestController
@Slf4j
public class TestController implements ApplicationContextAware {
@Autowired
UserService userService;
private static ApplicationContext applicationContext;
@RequestMapping("/test")
public void Test(){
TestController bean = applicationContext.getBean(TestController.class);
bean.transactionalTest();
}
@Transactional(rollbackFor = Exception.class)
public void transactionalTest(){
try {
User user = new User().setName("张三");
// 数据库操作
userService.insertUser(user);
// 手动设置异常
int i = 1 / 0;
} catch (Exception e) {
log.error("执行事务异常,需要回滚",e);
throw e;
}
}
@Override
public void setApplicationContext(ApplicationContext applicationContext) throws BeansException {
TestController.applicationContext = applicationContext;
}
}
5)异常被你的 catch"吃了"导致@Transactional失效
AOP 可以说是生成一个代理类,可以在这个方法的头和尾添加代码,比如代理类使用一个try、catch把这个方法给套起来了,只有这个方法抛出异常之后,调用了代理类中catch的事务回滚代码才能回滚,所以你没抛出异常的话,@Transactional认为你是正常运行的代码所以不回滚
java
@Transactional(rollbackFor = Exception.class)
public void transactionalTest(){
try {
User user = new User().setName("张三");
// 数据库操作
userService.insertUser(user);
// 手动设置异常
int i = 1 / 0;
} catch (Exception e) {
// 为啥写 catch ,还要写 throw e 抛出异常呢,因为要记日志啊,不记日志的话也可以不用,但哪个不写报错日志,出bug不是给自己挖坑吗
log.error("执行事务异常,需要回滚",e);
// 如果异常被 try 、 catch 吞了是不会回滚的
// throw e;
}
}