目录

1.摘要
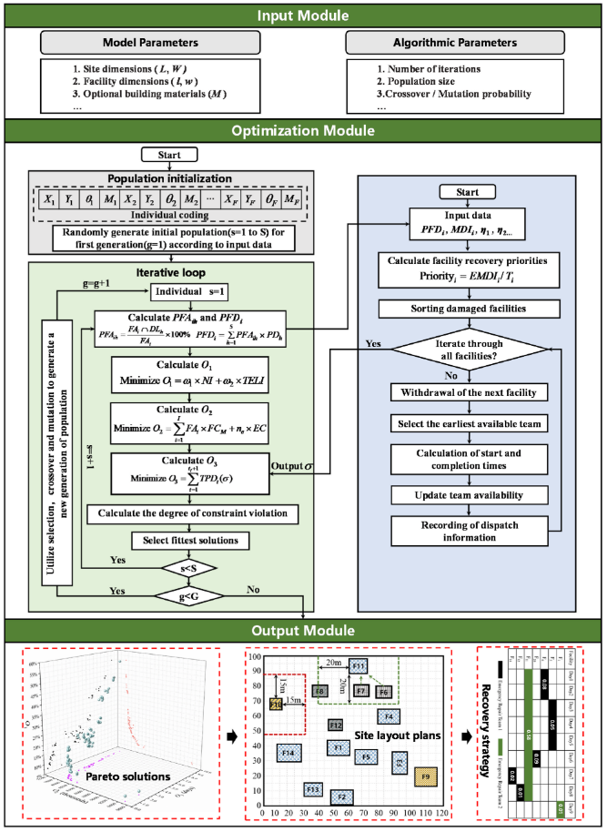
能源生产基地和前沿军事基地的关键设施常成为爆炸式恐怖袭击的重点目标,此类袭击会导致人员伤亡、经济损失,并扰乱基地的正常运作。为应对此风险,本文构建了一个综合考虑爆炸威胁的多目标优化模型,用于解决场址布局与安全规划问题。模型同时兼顾减少爆炸后果、降低建设成本以及降低对基地运营的影响。针对该模型的复杂性,本文设计了由进化算法与贪心算法协同构成的双算法优化框架,能够为决策者提供多种在不同目标之间取得平衡的可行方案。
2.问题陈述

模型以设施位置与朝向、建筑材料选择及修复顺序为核心决策变量,在边界、距离、重叠和资源等约束下,力求在爆炸后果、建设成本与运行影响三项目标间取得最优平衡。
评估现场设施受损程度

本文采用 Schuldt 与 El-Rayes(2017)的爆炸效应模型评估设施损伤,基于设施位置、尺寸与材料及爆炸当量随机模拟 100 次爆炸,并以最大损失作为结果;随后计算设施与不同损伤等级环带的交叠面积比例,以量化受损程度。损伤环带由爆炸当量与建筑材料决定,不同材料对应不同的损伤半径。

人员损失的定量评估
人员伤亡根据爆炸造成的严重程度分为死亡、重伤和轻伤三类。通过对三类伤亡人数进行加权求和,可计算等效死亡人数,用以量化整体人员损失。根据 Schuldt 等(2020),三类伤亡的权重分别为 1.0、0.7 和 0.085,各类伤亡人数则由设施内人数及不同损伤等级下的伤亡比例计算得到。
N P L = ω D × N D + ω S I × N S I + ω M I × N M I N^\mathrm{PL}=\omega^\mathrm{D}\times N^\mathrm{D}+\omega^\mathrm{SI}\times N^\mathrm{SI}+\omega^\mathrm{MI}\times N^\mathrm{MI} NPL=ωD×ND+ωSI×NSI+ωMI×NMI
N D = ∑ i = 1 I ∑ h = 1 5 P i × R h D × P F A i h N^\mathrm{D}=\sum_{i=1}^I\sum_{h=1}^5P_i\times R_h^\mathrm{D}\times PFA_{ih} ND=i=1∑Ih=1∑5Pi×RhD×PFAih
N S I = ∑ i = 1 I ∑ h = 1 5 P i × R h S I × P F A i h N^\mathrm{SI}=\sum_{i=1}^I\sum_{h=1}^5P_i\times R_h^\mathrm{SI}\times PFA_{ih} NSI=i=1∑Ih=1∑5Pi×RhSI×PFAih
N M I = ∑ i = 1 I ∑ h = 1 5 P i × R h M I × P E A i h N^\mathrm{MI}=\sum_{i=1}^I\sum_{h=1}^5P_i\times R_h^\mathrm{MI}\times PEA_{ih} NMI=i=1∑Ih=1∑5Pi×RhMI×PEAih
经济损失的定量评估
爆炸造成的总经济损失(TEL)由两部分组成:设施内资产损失及设施修复成本。资产损失根据受损比例乘以设施资产总值计算;修复成本则依据设施的受损面积及单位修复费用确定。
T E L = ∑ i = 1 I L A F i + C R F i TEL=\sum_{i=1}^ILAF_i+CRF_i TEL=i=1∑ILAFi+CRFi
L A F i = F A V i × P F D i LAF_i=FAV_i\times PFD_i LAFi=FAVi×PFDi
C R F i = { P F D i × F R M × F A i i f P F D i < 0.4 F R M × F A i o t h e r w i s e CRF_i=\left\{\begin{array}{ll}PFD_i\times FR_M\times FA_i&ifPFD_i<0.4\\FR_M\times FA_i&otherwise\end{array}\right. CRFi={PFDi×FRM×FAiFRM×FAiifPFDi<0.4otherwise
决策变量
模型的决策变量涵盖三类:设施布局、安全防护以及爆炸后恢复策略。布局决策包括设施中心点坐标 ( x i , y i ) (x_i,y_i) (xi,yi)和朝向 θ i \theta_i θi ,本研究将朝向限定为 0 ∘ 0^{\circ} 0∘或 9 0 ∘ 90^{\circ} 90∘。安全策略决策体现在建筑材料的选择,不同材料的防护能力与成本差异显著,会同时影响爆炸损失与建设费用。

3.求解方法
NSGA-II负责全局优化设施位置、朝向与材料等布局方案;由于运营停摆时间取决于受损程度与修复顺序,嵌入式贪心算法用于在每个候选布局下快速生成最优修复序列。通过混合编码方式同时处理连续与离散变量,并借助约束主导原则确保解满足布局与资源限制。

4.结果展示

5.参考文献
1\] Han G, Lai W, Wang H, et al. Hybrid-algorithm-based full coverage search approach with multiple AUVs to unknown environments in internet of underwater things\[J\]. IEEE Internet of Things Journal, 2023, 11(6): 11058-11072. ### 6.代码获取 xx ### 7.算法辅导·应用定制·读者交流 xx