近期,采用ISE 环境结合AI Trae,成功自动化编译了USRP B210/B205系列的FPGA工程,并在AI的协助下,初步了解了工程的结构,自动化产生了Bits, 下面把内容总结如下。

目录
- [1. 硬件架构概览](#1. 硬件架构概览)
- [2. 系统时钟架构](#2. 系统时钟架构)
- [3. 核心模块详解](#3. 核心模块详解)
- [4. 数据流分析](#4. 数据流分析)
- [5. DSP处理链](#5. DSP处理链)
- [6. 控制接口](#6. 控制接口)
- [7. 二次开发指南](#7. 二次开发指南)
- [8. 常见应用场景](#8. 常见应用场景)
- [9. 构建与调试](#9. 构建与调试)
1. 硬件架构概览
1.1 硬件规格
| 组件 | 型号/规格 | 说明 |
|---|---|---|
| FPGA | Spartan-6 XC6SLX75-FGG484-3 | B200mini使用75K逻辑单元 |
| FPGA | Spartan-6 XC6SLX150-FGG484-3 | B205mini使用150K逻辑单元 |
| RFIC | AD9364 | 单通道收发器,70MHz-6GHz |
| USB接口 | Cypress FX3 (CYUSB3014) | USB 3.0 SuperSpeed |
| 主时钟 | 40MHz | 板载晶振 |
| 参考时钟 | 10MHz | 外部参考输入 |
| PPS | 1PPS | 脉冲每秒输入 |
1.2 系统架构图
总线接口
核心处理
IO接口
时钟子系统
外部接口
40MHz
int_40mhz
bus_clk 100MHz
ref_pll_clk 200MHz
12位DDR数据
radio_clk
32位数据
AD9364 RFIC
FX3 USB 3.0
时钟源
40MHz/10MHz/PPS
前端控制
RF开关/LED/GPIO
b205_clk_gen
时钟生成器
b205_ref_pll
参考PLL
b205_io
AD9364接口
gpio_atr_io
GPIO ATR控制
b205_core
核心处理
radio_legacy
无线电处理
DDC Chain
数字下变频
DUC Chain
数字上变频
gpif2_slave_fifo32
FX3接口
AXI4总线
100MHz
1.3 模块层次结构
b205.v (顶层模块)
├── b205_clk_gen (时钟生成器)
├── b205_ref_pll (参考时钟PLL)
├── b205_io (AD9364接口)
├── b205_core (核心处理)
│ ├── radio_legacy (无线电处理)
│ │ ├── ddc_chain (数字下变频链)
│ │ │ ├── NCO (数控振荡器)
│ │ │ ├── CORDIC (坐标旋转数字计算机)
│ │ │ ├── CIC Decimator (级联积分梳状滤波器)
│ │ │ └── Half-band Decimators (半带滤波器)
│ │ ├── duc_chain (数字上变频链)
│ │ │ ├── Half-band Interpolators (半带插值器)
│ │ │ ├── CIC Interpolator (级联积分梳状插值器)
│ │ │ ├── CORDIC (坐标旋转)
│ │ │ └── NCO (数控振荡器)
│ │ ├── radio_ctrl_proc (无线电控制处理器)
│ │ ├── timekeeper (时间管理器)
│ │ └── gpio_atr (GPIO ATR控制)
│ ├── radio_ctrl_proc (总线控制处理器)
│ ├── simple_spi_core (SPI控制器)
│ └── axi_mux4/demux4 (AXI路由)
├── gpio_atr_io (GPIO ATR IO)
└── gpif2_slave_fifo32 (FX3接口)
├── RX FIFO (8K样本)
└── TX FIFO (8K样本)
2. 系统时钟架构
2.1 时钟域概览
时钟使用
时钟域
时钟生成
40MHz晶振
b205_clk_gen
bus_clk
100MHz
AXI4总线
radio_clk
61.44MHz
AD9364数据时钟
int_40mhz
40MHz
内部时钟
ref_pll_clk
200MHz
PLL输入
AXI4接口
控制逻辑
DSP处理
DDC/DUC
AD9364接口
参考PLL
2.2 时钟域详细说明
| 时钟域 | 频率 | 用途 | 说明 |
|---|---|---|---|
| bus_clk | 100 MHz | AXI4总线、控制逻辑 | 由b205_clk_gen从40MHz生成 |
| radio_clk | 变量 (通常61.44 MHz) | AD9364数据时钟、DSP处理 | 从AD9364的CAT_DCLK_P恢复 |
| int_40mhz | 40 MHz | 内部时钟、参考PLL输入 | 直接来自40MHz晶振 |
| ref_pll_clk | 200 MHz | 参考PLL输入时钟 | 由b205_clk_gen生成 |
| FX3_PCLK | 100 MHz | GPIF接口时钟 | 与bus_clk同步 |
2.3 时钟域交叉
时钟域交叉通过AXI FIFO实现:
verilog
// 示例:控制数据从bus_clk到radio_clk的CDC
axi_fifo_2clk #(.WIDTH(65), .SIZE(0)) ctrl_fifo
(.reset(bus_rst),
.i_aclk(bus_clk), .i_tvalid(ctrl_tvalid), .i_tready(ctrl_tready),
.i_tdata({ctrl_tlast, ctrl_tdata}),
.o_aclk(radio_clk), .o_tvalid(ctrl_tvalid_r),
.o_tready(ctrl_tready_r), .o_tdata({ctrl_tlast_r, ctrl_tdata_r}));
3. 核心模块详解
3.1 b205.v - 顶层模块
文件位置 : b205.v
主要功能:
- 实例化所有子模块
- 连接外部接口
- 生成系统时钟
- 处理复位逻辑
关键信号:
verilog
module b205 (
// AD9364 - SPI接口
output CAT_SPI_EN, input CAT_SPI_DO,
output CAT_SPI_DI, output CAT_SPI_CLK,
// AD9364 - 控制
output CAT_EN, output CAT_EN_AGC,
output CAT_RESETn, output CAT_TXnRX,
output [3:0] CAT_CTL_IN, input [7:0] CAT_CTL_OUT,
// AD9364 - 数据接口
input CAT_DCLK_P, output CAT_FBCLK_P,
input [11:0] CAT_P0_D, output [11:0] CAT_P1_D,
input CAT_RX_FR_P, output CAT_TX_FR_P,
// 时钟
input CLK_40MHz_FPGA,
// FX3 GPIF接口
output FX3_PCLK, output FX3_CTL0, output FX3_CTL1,
output FX3_CTL2, output FX3_CTL3, output FX3_CTL7,
input FX3_CTL4, input FX3_CTL5, input FX3_CTL6,
input FX3_CTL8, output FX3_CTL11, output FX3_CTL12,
inout [31:0] FX3_DQ, input FX3_CTL9,
// LED和GPIO
output cLED_TRX_G, output cLED_TRX_B, output cLED_TRX_R,
output cLED_RX2_G, output cLED_RX2_B, output cLED_RX2_R,
output cLED_S0, output cLED_S1,
inout [7:0] fp_gpio,
// PPS和参考时钟
input PPS_IN, input CLKIN_10MHz,
output CLKIN_10MHz_REQ,
// DAC控制
output CLK_40M_DAC_nSYNC, output CLK_40M_DAC_SCLK,
output CLK_40M_DAC_DIN,
// RF硬件控制
output cFE_SEL_TRX_TX, output cFE_SEL_TRX_RX,
output cFE_SEL_RX_TRX, output cFE_SEL_RX_RX2,
output cTXDRV_PWEN
);
3.2 b205_io.v - AD9364接口模块
文件位置 : b205_io.v
主要功能:
- 处理AD9364的DDR数据接口
- 时钟恢复和缓冲
- I/Q数据解复用
关键特性:
verilog
module b205_io (
input reset,
// 基带采样接口
output radio_clk,
output [11:0] rx_i0, output [11:0] rx_q0,
input [11:0] tx_i0, input [11:0] tx_q0,
// Catalina接口
input rx_clk, input rx_frame, input [11:0] rx_data,
output tx_clk, output tx_frame, output [11:0] tx_data
);
时钟缓冲架构:
CAT_DCLK_P
AD9364 RX时钟
IBUFG
全局时钟缓冲
BUFIO2 LT
左上角Bank
BUFIO2 LB
左下角Bank
siso_clk
1x时钟
radio_clk
全局时钟
IDDR2
DDR接收器
RX I/Q数据
DDR数据接收:
verilog
// 使用IDDR2接收DDR数据
IDDR2 #(.DDR_ALIGNMENT("C0")) iddr2_i0 (
.Q0(rx_q[0]), .Q1(rx_i[0]),
.C0(io_clk_lb), .C1(io_clk_lb_b),
.CE(1'b1), .D(rx_data[0]),
.R(1'b0), .S(1'b0)
);
3.3 b205_core.v - 核心处理模块
文件位置 : b205_core.v
主要功能:
- AXI4总线路由
- 控制命令处理
- 响应数据多路复用
- PPS时间同步
- 用户设置寄存器
关键参数:
verilog
module b205_core #(
parameter R0_CTRL_SID = 8'h10, // 无线电控制流ID
parameter U0_CTRL_SID = 8'h30, // 用户控制流ID
parameter L0_CTRL_SID = 8'h40, // 本地控制流ID
parameter R0_DATA_SID = 8'h50, // 无线电数据流ID
parameter EXTRA_BUFF_SIZE = 12, // 额外缓冲大小
parameter RADIO_FIFO_SIZE = 11, // 无线电FIFO大小
parameter SAMPLE_FIFO_SIZE = 11 // 采样FIFO大小
)
控制流路由:
控制输入
ctrl_tdata
axi_demux4
控制解复用器
R0控制
无线电控制
L0控制
本地控制
U0控制
用户控制
3.4 radio_legacy.v - 无线电处理模块
文件位置 : radio_legacy.v
主要功能:
- 无线电信号处理
- DDC/DUC链路控制
- GPIO ATR控制
- 时间戳管理
- 用户设置寄存器
关键参数:
verilog
module radio_legacy #(
parameter RADIO_FIFO_SIZE = 13, // 无线电FIFO大小
parameter SAMPLE_FIFO_SIZE = 11, // 采样FIFO大小
parameter FP_GPIO = 0, // 前面板GPIO
parameter NEW_HB_INTERP = 1, // 新型半带插值器
parameter NEW_HB_DECIM = 1, // 新型半带抽取器
parameter SOURCE_FLOW_CONTROL = 0, // 源流控
parameter USER_SETTINGS = 0, // 用户设置寄存器
parameter DEVICE = "SPARTAN6" // 器件类型
)
设置寄存器映射:
| 地址 | 功能 | 说明 |
|---|---|---|
| 0x06 | LOOPBACK | 回环模式 |
| 0x08 | SPI | SPI接口控制 |
| 0x12-0x18 | ATR | GPIO ATR控制 |
| 0x21 | TEST | 测试寄存器 |
| 0x22 | CODEC_IDLE | 编解码器空闲值 |
| 0x32 | READBACK | 读回地址选择 |
| 0x64 | TX_CTRL | TX控制 |
| 0x96 | RX_CTRL | RX控制 |
| 0x128-0x130 | TIME | 时间戳 |
| 0x136 | RX_FMT | RX格式 |
| 0x138 | TX_FMT | TX格式 |
| 0x144-0x183 | RX_DSP | RX DSP参数 |
| 0x184-0x1C3 | TX_DSP | TX DSP参数 |
| 0x200-0x206 | FP_GPIO | 前面板GPIO |
| 0x253-0x254 | USER_SR | 用户设置寄存器 |
| 0x255 | USER_RB_ADDR | 用户读回地址 |
3.5 gpif2_slave_fifo32.v - FX3接口模块
文件位置 : gpif2_slave_fifo32.v
主要功能:
- 实现GPIF Slave FIFO模式
- 32位数据总线
- RX/TX FIFO缓冲
- 数据包处理
FIFO配置:
verilog
gpif2_slave_fifo32 #(
.DATA_RX_FIFO_SIZE(13), // RX FIFO: 8K样本
.DATA_TX_FIFO_SIZE(13) // TX FIFO: 8K样本
) slave_fifo32 (
.gpif_clk(bus_clk), .gpif_rst(bus_rst), .gpif_enb(1'b1),
.gpif_ctl({FX3_CTL8, FX3_CTL6, FX3_CTL5, FX3_CTL4}),
.fifoadr({FX3_CTL11, FX3_CTL12}),
.slwr(FX3_CTL1), .sloe(FX3_CTL2), .slcs(FX3_CTL0),
.slrd(FX3_CTL3), .pktend(FX3_CTL7),
.gpif_d(FX3_DQ),
.fifo_clk(bus_clk), .fifo_rst(bus_rst),
.tx_tdata(tx_tdata), .tx_tlast(tx_tlast),
.tx_tvalid(tx_tvalid), .tx_tready(tx_tready),
.rx_tdata(rx_tdata), .rx_tlast(rx_tlast),
.rx_tvalid(rx_tvalid), .rx_tready(rx_tready),
.ctrl_tdata(ctrl_tdata), .ctrl_tlast(ctrl_tlast),
.ctrl_tvalid(ctrl_tvalid), .ctrl_tready(ctrl_tready),
.resp_tdata(resp_tdata), .resp_tlast(resp_tlast),
.resp_tvalid(resp_tvalid), .resp_tready(resp_tready)
);
4. 数据流分析
4.1 RX数据流
主机接口
总线接口
DSP处理
FPGA接口
AD9364
RF输入
ADC
DDR输出
b205_io
DDR接收
解复用
DDC Chain
数字下变频
NCO
混频
CORDIC
旋转
CIC抽取器
半带滤波器
AXI FIFO
时钟域交叉
数据包门控
gpif2_slave_fifo32
FX3接口
FX3 USB
主机PC
RX数据流详细步骤:
- AD9364采样: RF信号经过ADC转换为12位I/Q数据
- DDR传输: 通过12位DDR接口传输到FPGA
- 解复用: b205_io将DDR数据解复用为I和Q分量
- DDC处理 :
- NCO混频: 将信号下变频到基带
- CORDIC旋转: 执行复数旋转
- CIC抽取: 降低采样率
- 半带滤波: 抗混叠滤波
- 时钟域交叉: 通过AXI FIFO从radio_clk域到bus_clk域
- 数据包化: 将样本打包成数据包
- USB传输: 通过FX3传输到主机
4.2 TX数据流
AD9364
FPGA接口
DSP处理
总线接口
主机接口
主机PC
FX3 USB
gpif2_slave_fifo32
FX3接口
AXI FIFO
时钟域交叉
DUC Chain
数字上变频
半带插值器
CIC插值器
CORDIC
旋转
NCO
混频
复用
b205_io
DDR发送
DDR输入
DAC
RF输出
TX数据流详细步骤:
- USB接收: 主机通过USB发送I/Q样本
- FIFO缓冲: gpif2_slave_fifo32缓冲数据
- 时钟域交叉: 通过AXI FIFO从bus_clk域到radio_clk域
- DUC处理 :
- 半带插值: 提高采样率
- CIC插值: 进一步提高采样率
- CORDIC旋转: 执行复数旋转
- NCO混频: 将信号上变频到RF
- 复用: 将I和Q分量复用到DDR接口
- DDR传输: 通过12位DDR接口传输到AD9364
- DAC转换: AD9364将数字信号转换为RF
5. DSP处理链
5.1 DDC Chain (数字下变频链)
文件位置 : ddc_chain.v
处理流程:
RX输入
12位I/Q
输入复用
I/Q交换/取反
NCO
数控振荡器
CORDIC
坐标旋转
CIC抽取器
可配置抽取率
半带滤波器1
2倍抽取
半带滤波器2
2倍抽取
缩放
RX输出
16位I/Q
关键寄存器:
| 地址 | 位宽 | 功能 |
|---|---|---|
| BASE+0 | 32 | NCO相位增量 (频率控制) |
| BASE+1 | 18 | 缩放因子 |
| BASE+2 | 10 | CIC抽取率 + HB使能 |
| BASE+3 | 4 | I/Q交换、取反、实模式 |
| BASE+4 | 22 | 半带滤波器系数重载 |
NCO频率计算:
phase_inc = (f_desired / f_sample) * 2^32
其中:
f_desired: 期望的频率偏移f_sample: 采样率
CIC抽取率:
- 范围: 1-128
- 总抽取率 = CIC率 × 2^HB使能数
- 最大抽取率: 128 × 2 × 2 = 512
代码示例:
verilog
// NCO相位累加器
always @(posedge clk)
if(rst)
phase <= 0;
else if(~run)
phase <= 0;
else
phase <= phase + phase_inc;
// CORDIC旋转
cordic_z24 #(.bitwidth(cwidth))
cordic(.clock(clk), .reset(rst), .enable(run),
.xi(to_cordic_i), .yi(to_cordic_q), .zi(phase[31:32-zwidth]),
.xo(i_cordic), .yo(q_cordic), .zo());
5.2 DUC Chain (数字上变频链)
文件位置 : duc_chain.v
处理流程:
TX输入
16位I/Q
半带插值器1
2倍插值
半带插值器2
2倍插值
CIC插值器
可配置插值率
CORDIC
坐标旋转
NCO
数控振荡器
TX输出
12位I/Q
关键寄存器:
| 地址 | 位宽 | 功能 |
|---|---|---|
| BASE+0 | 32 | NCO相位增量 (频率控制) |
| BASE+1 | 18 | 缩放因子 |
| BASE+2 | 10 | CIC插值率 + HB使能 |
插值率配置:
- CIC插值率: 1-128
- 半带插值: 每个使能的HB提供2倍插值
- 总插值率 = CIC率 × 2^HB使能数
- 最大插值率: 128 × 2 × 2 = 512
5.3 CORDIC算法
CORDIC (Coordinate Rotation Digital Computer) 用于执行复数旋转:
x_out = x_in * cos(θ) - y_in * sin(θ)
y_out = x_in * sin(θ) + y_in * cos(θ)
特性:
- 24位精度
- 算法增益: 1.647
- 实现增益: 0.5
- 总增益: 0.8235
- 最大旋转增益: 1.4142 (sqrt(2))
- 最坏情况总增益: 1.1646
6. 控制接口
6.1 SPI接口
SPI控制器: simple_spi_core
功能:
- 配置AD9364寄存器
- 支持多从设备
- 可配置时钟极性和相位
SPI信号:
verilog
output [7:0] sen, // 从设备使能
output sclk, // SPI时钟
output mosi, // 主出从入
input miso // 主入从出
6.2 GPIO ATR控制
GPIO ATR: gpio_atr
功能:
- 根据TX/RX状态自动切换GPIO
- 支持三种状态: IDLE、TX、RX
- 可配置每个状态的GPIO输出
状态机:
初始状态
开始发送
开始接收
发送完成
接收完成
立即切换
立即切换
IDLE
TX
RX
寄存器映射:
| 地址 | 功能 |
|---|---|
| SR_ATR+0 | IDLE状态GPIO值 |
| SR_ATR+1 | RX状态GPIO值 |
| SR_ATR+2 | TX状态GPIO值 |
| SR_ATR+3 | DDR控制 (1=输出) |
6.3 AXI4流接口
AXI4流协议:
verilog
// 数据通道
input [63:0] tdata, // 数据
input tlast, // 最后一个数据
input tvalid, // 数据有效
output tready // 准备接收
流类型:
| 流类型 | SID | 方向 | 说明 |
|---|---|---|---|
| R0_CTRL | 0x10 | 双向 | 无线电控制 |
| R0_DATA | 0x50 | 双向 | 无线电数据 |
| U0_CTRL | 0x30 | 双向 | 用户控制 |
| L0_CTRL | 0x40 | 双向 | 本地控制 |
7 TRAE Solo模式Spartan配置环境指南
7.1 ISE_14.7虚拟机初始配置
步骤1:创建虚拟机
- 在Xilinx ISE 14.7安装目录下,找到并运行
xsetup.exe。 - 安装时,把下载好的uhd驱动的宿主文件夹路径填写到对应的共享文件夹位置。本例子中为
E:\projects\fpgaFilter\uhd,映射到虚拟机里是~/projects/fpgaFilter/uhd。 - 安装完毕后,会创建一个新的虚拟机,默认名称为
ISE_14.7_VIRTUAL_MACHINE。
步骤2:虚拟机配置
TRAE Solo模式在Windows 10上运行Oracle Linux 6虚拟机,用于Xilinx ISE 14.7的Spartan-6 FPGA开发环境。
| 配置项 | 值 |
|---|---|
| 操作系统 | Oracle Linux 6 |
| 虚拟机平台 | Windows 10 + 虚拟化 |
| FPGA工具 | Xilinx ISE 14.7 |
| Python版本 | Python 3.6 (rh-python36) |
| SSH用户 | ise |
| SSH地址 | 192.168.56.102 |
| 项目路径 | ~/projects/fpgaFilter |
步骤3:系统基础配置
虚拟机使用双网卡,网卡1是Hostonly 模式,用于与Windows主机通信。
网卡2是NAT或桥接模式,确保Windows主机可以通过SSH访问192.168.56.102。
Oracle Linux 6默认使用Python 2.6,需要通过Software Collections安装Python 3.6。
bash
# 安装Oracle Software Collections仓库
sudo yum install oracle-softwarecollection-release-el6.x86_64
# 安装Python 3.6
sudo yum -y install scl-utils rh-python36
# 验证安装
scl --list
# 输出应包含:rh-python36
启用Python 3.6
bash
# 临时启用Python 3.6
scl enable rh-python36 bash
# 验证Python版本
python --version
# 输出应显示:Python 3.6.x
# 验证pip
pip --version

7.2 从Trar主机连接到虚拟机
生成SSH密钥对
在Windows主机上生成SSH密钥对:
bash
# 在Windows PowerShell或Git Bash中执行
ssh-keygen -t rsa -b 4096
# 按提示操作:
# - 保存路径:默认即可(通常在C:\Users\用户名\.ssh\id_rsa)
# - 密码短语:留空(实现无密码登录)
配置虚拟机SSH
bash
# 在Windows主机上查看公钥
cat ~/.ssh/id_rsa.pub
# 在虚拟机中创建.ssh目录
mkdir -p ~/.ssh
chmod 700 ~/.ssh
# 将公钥内容复制到authorized_keys文件
vim ~/.ssh/authorized_keys
# 设置正确的权限
chmod 600 ~/.ssh/authorized_keys
7.3 TRAE Solo模式集成
TRAE Solo模式 SSH FPGA 构建任务提示词:
基本信息:
- 服务器地址: 192.168.56.102
- 用户名: ise
- 密码: ise
- 项目路径 : 本地项目路径中的projects层级被网盘映射到192.168.56.102的/projects文件夹,因此,本地的子路径都可以用这个规律推定。例如,本地项目路径为/projects/fpgaFilter,在服务器上的路径就是~/projects/fpgaFilter。
- ISE 版本: 14.7 (Spartan-6)
- Python 版本: 3.6 (通过 scl enable rh-python36 启用)
完整构建命令
bash
ssh ise@192.168.56.102 "scl enable rh-python36 'cd ~/projects/path/to/top && source /opt/Xilinx/14.7/ISE_DS/settings64.sh && make B205mini'"

8. 构建与调试
8.1 构建流程
源代码
.v文件
创建ISE项目
Makefile.b205.inc
综合
XST
映射
MAP
布局布线
PAR
位流生成
BitGen
生成报告
check_timing.py
8.2 输出文件
| 文件 | 位置 | 说明 |
|---|---|---|
| b205.bit | build/ | FPGA位流 (带头部) |
| b205.bin | build/ | FPGA位流 (无头部) |
| b205.syr | build/ | 综合报告 |
| b205.twr | build/ | 时序报告 |
| b205.rpt | build/ | 利用率和时序摘要 |
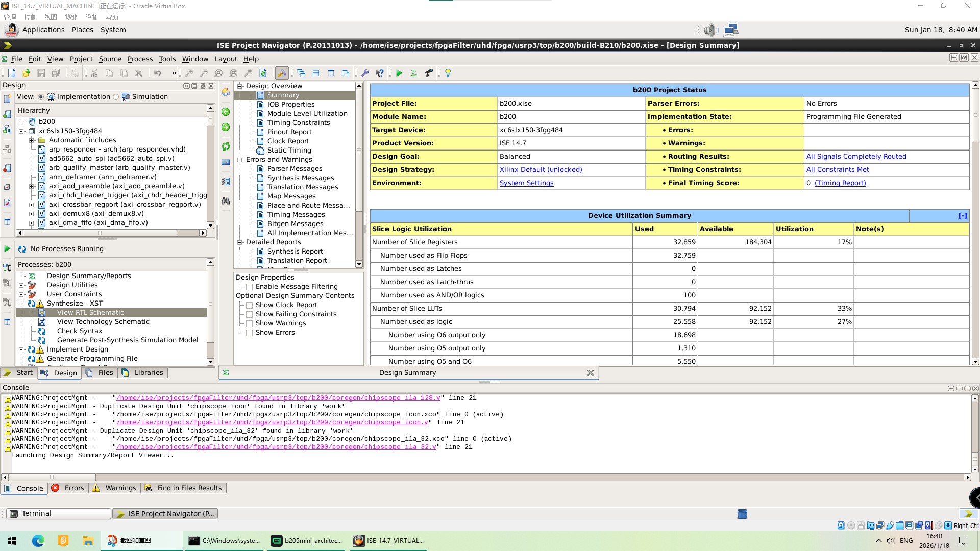
8.3 资源利用率
典型资源使用 (B205mini, XC6SLX150):
| 资源 | 使用 | 总数 | 利用率 |
|---|---|---|---|
| Slice Registers | ~33,000 | 184,304 | ~18% |
| Slice LUTs | ~73,000 | 184,304 | ~40% |
| Block RAM | ~188 | 268 | ~70% |
| DSP48A1 | ~151 | 180 | ~84% |
8.4 时序约束
关键时序路径:
verilog
// 时钟约束示例 (timing.ucf)
NET "bus_clk" TNM_NET = "bus_clk";
TIMESPEC "TS_bus_clk" = PERIOD "bus_clk" 10 ns HIGH 50%;
NET "radio_clk" TNM_NET = "radio_clk";
TIMESPEC "TS_radio_clk" = PERIOD "radio_clk" 16.276 ns HIGH 50%;
NET "FX3_PCLK" TNM_NET = "FX3_PCLK";
TIMESPEC "TS_FX3_PCLK" = PERIOD "FX3_PCLK" 10 ns HIGH 50%;
// 跨时钟域约束
TIMESPEC "TS_bus_to_radio" = FROM "bus_clk" TO "radio_clk" TIG;
9. 总结
B205mini FPGA工程是一个完整的SDR平台,提供了灵活的硬件架构和丰富的DSP功能。通过理解其架构和模块,开发者可以轻松添加自定义功能。
9.1 关键要点
- 时钟域: 理解bus_clk和radio_clk的交叉
- 数据流: 掌握RX/TX数据流的完整路径
- DSP链: 熟悉DDC/DUC的处理流程
- 控制接口: 了解SPI、GPIO ATR和AXI4流
- 用户扩展: 利用USER_SETTINGS添加自定义功能
9.2 进一步学习
- UHD官方文档
-
Spartan-6数据手册\](./Spartan-6 FPGA Data Sheet.pdf)
- Xilinx ISE用户指南
9.3 社区资源
文档版本 : 1.0
最后更新 : 2026-01-18
作者 : Trae AI
许可证: LGPL-3.0-or-later