
🔥草莓熊Lotso: 个人主页
❄️个人专栏: 《C++知识分享》 《Linux 入门到实践:零基础也能懂》
✨生活是默默的坚持,毅力是永久的享受!
🎬 博主简介:

文章目录
- 前言:
- [一. 显示类控件:让数据呈现更清晰](#一. 显示类控件:让数据呈现更清晰)
-
- [1.1 LCDNumber:模拟计算器风格的数字显示](#1.1 LCDNumber:模拟计算器风格的数字显示)
- [1.2 . ProgressBar:直观展示任务进度](#1.2 . ProgressBar:直观展示任务进度)
- [1.3 CalendarWidget 日历控件(完整新增,核心重点)](#1.3 CalendarWidget 日历控件(完整新增,核心重点))
- [二. 输入类控件:让用户输入更流畅](#二. 输入类控件:让用户输入更流畅)
-
- [2.1 LineEdit:单行文本输入的首选](#2.1 LineEdit:单行文本输入的首选)
- [2.2 TextEdit:支持富文本的多行输入框](#2.2 TextEdit:支持富文本的多行输入框)
- [三. 关键避坑指南](#三. 关键避坑指南)
- 结尾:
前言:
Qt 的显示类控件负责清晰呈现数据状态,输入类控件承担用户交互输入,二者共同构成 GUI 的 "信息展示 - 数据输入" 闭环。从模拟计算器的 LCDNumber、任务进度的 ProgressBar,到单行输入的 LineEdit、多行富文本的 TextEdit,这些控件覆盖了大多数数据交互场景。本文聚焦 4 类高频控件
(LCDNumber、ProgressBar、LineEdit、TextEdit),通过实战代码拆解属性用法、核心信号和典型场景,帮你快速掌握数据展示与输入的核心技巧,让界面交互更流畅、数据呈现更直观。
一. 显示类控件:让数据呈现更清晰
显示类控件专注于数据可视化,无需用户输入,仅负责将程序状态或计算结果以直观形式展示,常用的有 LCDNumber(数字显示)和 ProgressBar(进度展示)。
1.1 LCDNumber:模拟计算器风格的数字显示
QLCDNumber 是专门用于数字展示的控件,支持十进制、十六进制等多种格式,外观类似老式计算器,适用于倒计时、计数器、数据仪表盘等场景。
核心属性与 API:
- 数据属性 :
intValue(整数数值)、value(浮点数值,与 intValue 联动)、digitCount(显示位数); - 格式属性 :
mode(显示模式:Dec 十进制、Hex 十六进制、Bin 二进制、Oct 八进制)、segmentStyle(显示风格:Flat 平面、Outline 轮廓、Filled 填充); - 核心 API :
display(int value)/display(double value):设置显示的数字;intValue()/value():获取当前显示的数值;setDigitCount(int count):设置显示的最大位数;setMode(QLCDNumber::Mode mode):切换数字显示模式。
实战示例:简易倒计时器
结合QTimer实现 10 秒倒计时,时间到后自动停止:
cpp
#include "widget.h"
#include "ui_widget.h"
#include <QTimer>
Widget::Widget(QWidget *parent)
: QWidget(parent)
, ui(new Ui::Widget)
{
ui->setupUi(this);
// 设置初始值
ui->lcdNumber->display("10");
// 创建一个 QTimer 实例
timer = new QTimer(this);
// 把 QTimer 的 timeout 信号和自己的槽函数进行链接
connect(timer, &QTimer::timeout, this, &Widget::handle);
// 启动定时器,参数是触发 timeout 的周期,单位是 ms
timer->start(1000); // 1000ms = 1s
}
Widget::~Widget()
{
delete ui;
}
void Widget::handle()
{
// 先拿到 LCDNumber 中的数字
int value = ui->lcdNumber->intValue();
if(value <= 0)
{
// 数字减到 0 了, 停止定时器
timer->stop();
return;
}
ui->lcdNumber->display(value - 1);
}
- 关键注意 :Qt 中 GUI操作必须在主线程执行 ,不可用
std::thread + sleep实现倒计时(会导致界面卡死),QTimer是安全且高效的选择



1.2 . ProgressBar:直观展示任务进度
QProgressBar 用于展示任务完成进度,适用于文件下载、数据处理等耗时操作,让用户清晰了解任务进展。
核心属性与 API:
- 范围属性:minimum(最小值,默认 0)、maximum(最大值,默认 100)、value(当前进度值);
- 显示属性:textVisible(是否显示进度文本)、format(文本格式:% p 百分比、% v 当前值、% m 最大值)、orientation(方向:水平 / 垂直);
- 核心 API :
setValue(int value):设置当前进度值;setRange(int min, int max):设置进度范围;setFormat(const QString& format):自定义进度文本格式;setStyleSheet(const QString& style):通过 QSS 修改进度条样式。
实战示例 1:自动增长的进度条
结合QTimer实现进度条从 0 到 100 自动增长,完成后停止:
cpp
#include "widget.h"
#include "ui_widget.h"
#include <QTimer>
Widget::Widget(QWidget *parent)
: QWidget(parent)
, ui(new Ui::Widget)
{
ui->setupUi(this);
timer = new QTimer(this);
connect(timer, &QTimer::timeout, this, &Widget::handle);
// 启动定时器
timer->start(100);
}
Widget::~Widget()
{
delete ui;
}
void Widget::handle()
{
// 获取当前进度条的数值
int value = ui->progressBar->value();
// 到了100就停止
if(value >= 100)
{
timer->stop();
return;
}
// 进度条数值的改变
ui->progressBar->setValue(value + 1);
}


实战示例 2:自定义红色进度条
通过 QSS 修改进度条颜色,让进度块显示为红色:
cpp
// 在构造函数中添加QSS样式
ui->progressBar->setStyleSheet("QProgressBar::chunk { background-color: #FF0000; }");
// 设置进度文本居中(解决默认文本偏移问题)
ui->progressBar->setAlignment(Qt::AlignHCenter | Qt::AlignVCenter);

- 效果:进度条背景为默认色,进度块为红色,文本居中显示。

1.3 CalendarWidget 日历控件(完整新增,核心重点)
QCalendarWidget 是 Qt 专门用于日期选择、日期展示的可视化控件,也是本次补充的核心控件,界面是本地化的日历样式,支持年份 / 月份切换、日期选中、日期格式化展示,常用于「生日选择、预约日期、文件创建日期」等所有需要日期交互的场景,是项目开发中的高频刚需控件,属性和用法都很轻量化,上手即会!
核心属性表:
| 属性 | 说明 |
|---|---|
selectDate |
当前选中的日期 |
minimumDate |
最小日期 |
maximumDate |
最大日期 |
firstDayOfWeek |
每周的第一天(即日历的第一列)是周几 |
gridVisible |
是否显示表格的边框 |
selectionMode |
是否允许选择日期 |
navigationBarVisible |
日历上方标题是否显示 |
horizontalHeaderFormat |
日历上方标题显示的日期格式 |
verticalHeaderFormat |
日历第一列显示的内容格式 |
dateEditEnabled |
是否允许日期被编辑 |
重要信号表:
| 信号 | 说明 |
|---|---|
selectionChanged(const QDate&) |
当选中的日期发生改变时发出 |
activated(const QDate&) |
当双击一个有效的日期或按下回车键时发出,形参是一个QDate类型,保存了选中的日期 |
currentPageChanged(int year, int month) |
当年份或月份改变时发出,形参表示改变后的新年份和新月份 |
实战案例:选中当前日期显示出来
cpp
#include "widget.h"
#include "ui_widget.h"
#include <QDebug>
Widget::Widget(QWidget *parent)
: QWidget(parent)
, ui(new Ui::Widget)
{
ui->setupUi(this);
}
Widget::~Widget()
{
delete ui;
}
void Widget::on_calendarWidget_selectionChanged()
{
QDate date = ui->calendarWidget->selectedDate();
qDebug() << date;
ui->label->setText(date.toString());
}

二. 输入类控件:让用户输入更流畅
输入类控件负责接收用户输入,需处理输入校验、格式约束等逻辑,常用的有单行输入的 LineEdit 和多行富文本的 TextEdit。
2.1 LineEdit:单行文本输入的首选
QLineEdit 是最常用的单行输入控件,支持密码隐藏、输入格式校验、清除按钮等功能,适用于用户名、密码、手机号等单行输入场景。
核心属性与 API:
- 输入属性 :
text(输入文本)、echoMode(显示模式:Normal 正常、Password 密码隐藏、NoEcho 不显示)、maxLength(最大输入长度); - 交互属性 :
placeholderText(输入提示文本)、clearButtonEnabled(是否显示清除按钮)、readOnly(是否只读); - 校验属性 :
inputMask(输入格式掩码)、validator(输入验证器,支持正则); - 核心信号 :
textChanged(const QString& text):文本改变时触发(代码修改也会触发);textEdited(const QString& text):用户编辑文本时触发(代码修改不触发);returnPressed():按下回车键时触发;
- 核心 API :
text():获取输入的文本;setText(const QString& text):设置输入框文本;setEchoMode(QLineEdit::EchoMode mode):设置显示模式(如密码隐藏);setInputMask(const QString& mask):设置输入格式约束;setValidator(const QValidator* validator):设置输入验证器。

实战示例 1:手机号输入校验(输入掩码 + 正则)
限制手机号为 11 位数字,按 "3-4-4" 格式输入,且仅允许数字输入:
cpp
#include "widget.h"
#include "ui_widget.h"
#include <QDebug>
Widget::Widget(QWidget *parent)
: QWidget(parent)
, ui(new Ui::Widget)
{
ui->setupUi(this);
// 初始化第一个输入框,用来输入姓名
ui->lineEdit_name->setPlaceholderText("请输入姓名");
ui->lineEdit_name->setClearButtonEnabled(true);
// 初始化第二个输入框,来输入密码
ui->lineEdit_password->setPlaceholderText("请输入密码");
ui->lineEdit_password->setClearButtonEnabled(true);
ui->lineEdit_password->setEchoMode(QLineEdit::Password); // 显示模式设置成密码模式
// 初始化第三个输入框
ui->lineEdit_phone->setPlaceholderText("请输入手机号码");
ui->lineEdit_phone->setClearButtonEnabled(true);
ui->lineEdit_phone->setInputMask("000-0000-0000");
}
Widget::~Widget()
{
delete ui;
}
void Widget::on_pushButton_submit_clicked()
{
QString gender = ui->radioButton_male->isChecked() ? "男" : "女";
qDebug() << "姓名" << ui->lineEdit_name->text()
<< "密码" << ui->lineEdit_password->text()
<< "性别" << gender
<< "电话号码" << ui->lineEdit_phone->text();
}


- 利用正则表达式进行优化手机号验证
cpp
#include "widget.h"
#include "ui_widget.h"
#include <QRegExpValidator>
Widget::Widget(QWidget *parent)
: QWidget(parent)
, ui(new Ui::Widget)
{
ui->setupUi(this);
// 需要给单行输入框设置验证器,基于正则表达式来完成验证
QRegExp regExp("^1\\d{10}$");
ui->lineEdit->setValidator(new QRegExpValidator(regExp));
}
Widget::~Widget()
{
delete ui;
}
void Widget::on_lineEdit_textEdited(const QString &text)
{
QString content = text;
int pos = 0;
if(ui->lineEdit->validator()->validate(content, pos) == QValidator::Acceptable)
{
// 验证通过
ui->pushButton->setEnabled(true);
}
else{
ui->pushButton->setEnabled(false);
}
}


实战示例 2:密码显示 / 隐藏切换 && 密码一致性验证
结合QCheckBox实现密码明文 / 密文切换:
cpp
#include "widget.h"
#include "ui_widget.h"
Widget::Widget(QWidget *parent)
: QWidget(parent)
, ui(new Ui::Widget)
{
ui->setupUi(this);
// 初始为密码隐藏模式
ui->lineEdit->setEchoMode(QLineEdit::Password);
}
Widget::~Widget()
{
delete ui;
}
// 复选框状态切换时触发
void Widget::on_checkBox_toggled(bool checked)
{
if(checked)
{
// 显示密码(正常模式)
ui->lineEdit->setEchoMode(QLineEdit::Normal);
}
else{
// 隐藏密码(密码模式)
ui->lineEdit->setEchoMode(QLineEdit::Password);
}
}
- 密码一致性验证:
cpp
#include "widget.h"
#include "ui_widget.h"
Widget::Widget(QWidget *parent)
: QWidget(parent)
, ui(new Ui::Widget)
{
ui->setupUi(this);
// 初始化, 把这两个输入框的 echoMode 设置一下
ui->lineEdit->setEchoMode(QLineEdit::Password);
ui->lineEdit_2->setEchoMode(QLineEdit::Password);
ui->label->setText("密码为空");
}
Widget::~Widget()
{
delete ui;
}
void Widget::compare()
{
const QString& s1 = ui->lineEdit->text();
const QString& s2 = ui->lineEdit_2->text();
if(s1.isEmpty() && s2.isEmpty())
{
ui->label->setText("密码为空");
}
else if(s1 == s2)
{
ui->label->setText("密码一致");
}
else
{
ui->label->setText("密码不一致");
}
}
void Widget::on_lineEdit_textEdited(const QString &arg1)
{
(void) arg1;
this->compare();
}
void Widget::on_lineEdit_2_textEdited(const QString &arg1)
{
(void) arg1;
this->compare();
}

2.2 TextEdit:支持富文本的多行输入框
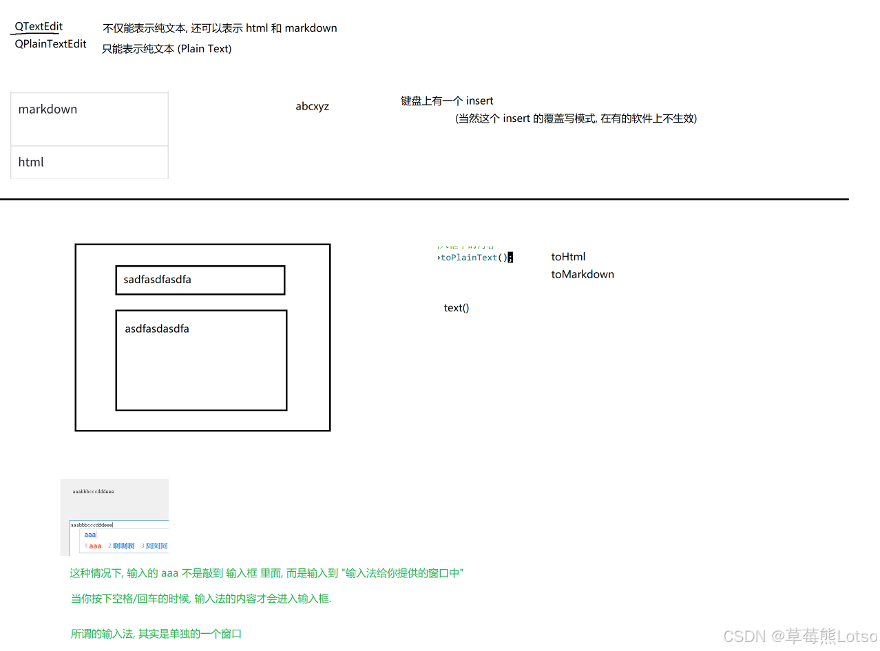
QTextEdit 是功能更强的输入控件,支持多行文本、富文本(HTML/Markdown)、自动滚动条,适用于备注输入、富文本编辑、日志展示等场景。
核心属性与 API:
- 内容属性 :
markdown(Markdown 格式内容)、html(HTML 格式内容)、placeholderText(输入提示); - 功能属性 :
readOnly(只读)、undoRedoEnabled(开启撤销 / 重做)、acceptRichText(是否接收富文本); - 滚动属性 :
verticalScrollBarPolicy(垂直滚动条策略)、horizontalScrollBarPolicy(水平滚动条策略); - 核心信号 :
textChanged():文本内容改变时触发;selectionChanged():选中的文本范围改变时触发;cursorPositionChanged():光标位置改变时触发;
- 核心 API :
toPlainText():获取纯文本内容;toMarkdown() / toHtml():获取 Markdown/HTML 格式内容;setPlainText(const QString& text) / setMarkdown(const QString& text) / - setHtml(const QString& text):设置输入框内容;clear():清空输入内容。
实战示例 1:实时同步输入内容
输入框文本变化时,实时同步到 Label 中显示:
cpp
#include "widget.h"
#include "ui_widget.h"
Widget::Widget(QWidget *parent)
: QWidget(parent)
, ui(new Ui::Widget)
{
ui->setupUi(this);
}
Widget::~Widget()
{
delete ui;
}
void Widget::on_textEdit_textChanged()
{
// 获取多行输入框中的内容
const QString& text = ui->textEdit->toPlainText();
ui->label->setText(text);
}


实战示例 2:验证输入框的各种信号
cpp
#include "widget.h"
#include "ui_widget.h"
#include <QDebug>
Widget::Widget(QWidget *parent)
: QWidget(parent)
, ui(new Ui::Widget)
{
ui->setupUi(this);
}
Widget::~Widget()
{
delete ui;
}
void Widget::on_textEdit_textChanged()
{
qDebug() << "textChanged" <<ui->textEdit->toPlainText();
}
void Widget::on_textEdit_selectionChanged()
{
QTextCursor cursor = ui->textEdit->textCursor();
qDebug() << "selectionChanged" << cursor.selectedText();
}
void Widget::on_textEdit_cursorPositionChanged()
{
QTextCursor cursor = ui->textEdit->textCursor();
qDebug() << "cursorPositionChanged" << cursor.position();
}
void Widget::on_textEdit_undoAvailable(bool b)
{
qDebug() << "undoAvailable" << b;
}
void Widget::on_textEdit_redoAvailable(bool b)
{
qDebug() << "redoAvailable" << b;
}
void Widget::on_textEdit_copyAvailable(bool b)
{
qDebug() << "copyAvailable" << b;
}
三. 关键避坑指南
- LCDNumber 显示模式:仅十进制(Dec)支持小数点,其他模式(Hex/Bin/Oct)仅显示整数;
- ProgressBar 样式:通过 QSS 修改chunk(进度块)颜色,文本偏移需手动设置alignment居中;
- LineEdit 输入校验:inputMask仅约束格式(如分隔符),validator(正则)校验内容合法性,二者结合更严谨;
- TextEdit 信号区别:textChanged会被代码修改触发,textEdited仅用户编辑时触发,根据需求选择;
- GUI 线程安全:修改 LCDNumber、ProgressBar 等显示控件时,必须在主线程执行,不可在自定义线程中直接操作(会导致程序崩溃)。

结尾:
html
🍓 我是草莓熊 Lotso!若这篇技术干货帮你打通了学习中的卡点:
👀 【关注】跟我一起深耕技术领域,从基础到进阶,见证每一次成长
❤️ 【点赞】让优质内容被更多人看见,让知识传递更有力量
⭐ 【收藏】把核心知识点、实战技巧存好,需要时直接查、随时用
💬 【评论】分享你的经验或疑问(比如曾踩过的技术坑?),一起交流避坑
🗳️ 【投票】用你的选择助力社区内容方向,告诉大家哪个技术点最该重点拆解
技术之路难免有困惑,但同行的人会让前进更有方向~愿我们都能在自己专注的领域里,一步步靠近心中的技术目标!
结语:
✨把这些内容吃透超牛的!放松下吧✨ ʕ˘ᴥ˘ʔ づきらど
