





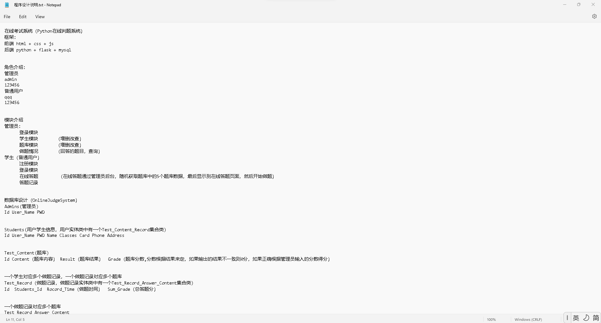
新版本填空新添加选择题,三个角色,管理员,教师,学生
验心得
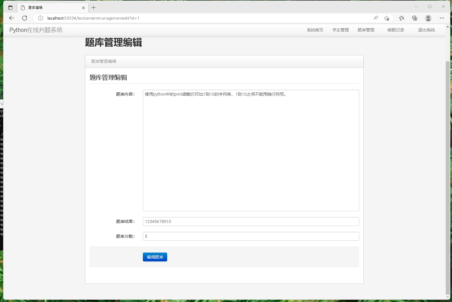
开发旧版在线考试与判题系统Demo的过程中,我们聚焦核心在线运行python功能落地。基于 Python+Flask架构搭建高效后端,用MySQL存储题库与考试数据,实现随机抽题算法确保试卷差异化。开发中除了基本crud代码,在线做题我们可以考虑随机分配逻辑。最后只需要提交代码给后端运行就行。旧的系统虽为基础版本,但完整覆盖在线运行python。最近这段时间客户来找帮她做了一个新版本加了教师角色,选择题模块等。






新版本填空新添加选择题,三个角色,管理员,教师,学生
验心得
开发旧版在线考试与判题系统Demo的过程中,我们聚焦核心在线运行python功能落地。基于 Python+Flask架构搭建高效后端,用MySQL存储题库与考试数据,实现随机抽题算法确保试卷差异化。开发中除了基本crud代码,在线做题我们可以考虑随机分配逻辑。最后只需要提交代码给后端运行就行。旧的系统虽为基础版本,但完整覆盖在线运行python。最近这段时间客户来找帮她做了一个新版本加了教师角色,选择题模块等。