
随着全球能源结构向清洁化转型,太阳能光伏发电已成为主流可再生能源之一。然而,在太阳能电池的生产、运输和安装过程中,微小的缺陷如划痕、裂纹、黑边等会严重影响电池的性能和寿命。
传统的人工目视检测方法效率低下,且依赖经验,难以满足大规模生产的质量控制需求。虽然基于深度学习的目标检测模型(如YOLO系列)在这一领域已取得显著进展,但仍面临两大核心挑战:
-
小目标与复杂背景:缺陷在图像中占比小、特征不明显,且背景干扰强
-
超参数敏感性问题:现有方法多关注网络结构设计,忽视超参数优化对性能的影响
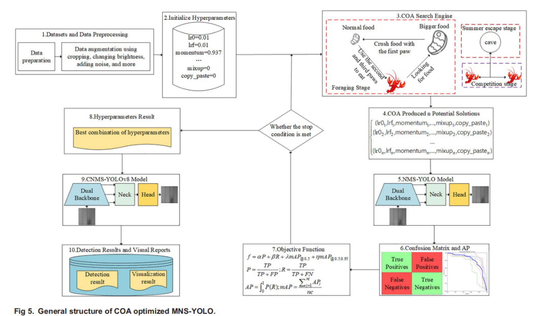
针对这些问题,贵州警察学院与贵州大学的研究团队提出了CMNS-YOLO模型------将小龙虾优化算法(COA) 与改进的MNS-YOLO深度融合,在保持轻量化的同时实现检测精度突破。
论文名称:《Fusion of crayfish optimization algorithm and MNS-YOLO for solar cell defect detection》
论文链接:
https://pmc.ncbi.nlm.nih.gov/articles/PMC12510536/pdf/pone.0333939.pdf
一、核心创新:三大模块优化+智能超参数搜索
MNS-YOLO:面向缺陷检测的深度改进

研究团队在YOLOv8基础上进行了三项关键改进:
① C2f-MLLA模块
引入类Mamba线性注意力机制(MLLA),替换原有C2f模块中的瓶颈结构。该模块通过位置编码增强网络对空间顺序的敏感性,在保持并行计算效率的同时,显著提升了对微小缺陷的定位能力。

② BiFPN-FFFN颈部网络
创新设计双向特征金字塔频率感知特征融合网络,包含:
自适应低通滤波器(ALPF):降低类内不一致性
自适应高通滤波器(AHPF):增强边缘细节信息
BiFPN双向连接:实现跨尺度特征高效融合

③ ShapeIoU损失函数
针对太阳能电池缺陷长宽比严重失衡的问题,将目标形状信息融入损失计算,优化边界框回归精度。
COA优化器:仿生智能调参
小龙虾优化算法模拟了小龙虾的三种行为模式:
-
避夏阶段(探索):温度>30°C时寻找阴凉处,对应全局搜索
-
竞争阶段(平衡):争夺洞穴资源,平衡探索与利用
-
觅食阶段(开发):温度适宜时精准觅食,对应局部精细搜索
研究团队使用COA对MNS-YOLO的22个关键超参数进行智能优化,包括学习率、损失权重、数据增强参数等,避免了传统网格搜索的高计算成本。

二、实验结果:精度与效率的双重突破
数据集与实验设置
PV-Multi-Defect数据集:5类缺陷,1106张图像,缺陷类型包括破损(damaged)、亮点(highlight)、黑边(black_border)、划痕(scratch)、无电(no_electricity)
PVELAD数据集:12类缺陷,36,543张图像(用于泛化验证)
实验环境:RTX 4090 GPU,PyTorch框架

泛化能力验证
通过对比表7中不同算法模型的实验结果可以清晰看到:本文提出的CMNS-YOLO在P、R、mAP@0.5、mAP@0.5:0.95指标上显著优于其他算法------与YOLOv8n相比,这四项指标分别提升了0.9、2.0、2.5、1.8个百分点;与最先进的YOLOv11n算法相比,这四项指标分别提升了1.1、6.2、1.6、1.0个百分点。
此外,尽管CMNS-YOLO的FPS略低于YOLOv8n与YOLOv6,但显著优于RT-DETR-R50等高精度模型,且其参数数量、浮点运算量与轻量化模型(如YOLOv8n)一致;虽然YOLOv11n的参数更少,但它的mAP@0.5:0.95与FPS略低于CMNS-YOLO。由此可见,CMNS-YOLO在精度与效率间实现了最优平衡,能最大程度保留精度,适用于对检测精度与实时性要求较高的场景。这一结果不仅验证了所提算法的有效性,也证明了CMNS-YOLO在实际应用中具备出色的泛化能力。

可视化对比
CMNS-YOLO算法检测精度最优、整体性能突出,体现了该算法的优势。为更直观地评估改进效果,本文从PV-Multi-Defect数据集中随机选取不同类型的太阳能电池缺陷图像进行测试,结果如图9所示:
-
CMNS-YOLO无漏检、误检现象
-
对微小缺陷(如右下角划痕)的检测置信度更高
-
对复杂缺陷(如亮点区域)能进行更细粒度的划分

三、技术价值与应用前景
方法学贡献
-
首次将COA引入太阳能缺陷检测领域:为深度学习模型的超参数优化提供了新思路
-
多模块协同优化:从特征提取、融合到损失函数全链路改进
-
轻量化与高精度平衡:在参数几乎不变的情况下实现精度大幅提升
实际应用价值
-
工业质检:可集成到太阳能电池生产线,实现实时在线检测
-
运维监控:用于光伏电站定期巡检,提前发现潜在故障
-
边缘部署:轻量化设计适合部署在嵌入式设备,降低硬件成本
结论
太阳能电池片中的隐裂缺陷对组件模块影响巨大,但在缺陷图像中,这些缺陷所占画面面积比例极小。电池片面积特性导致缺陷检测难度极高。为满足检测需求,本文设计CMNS-YOLO模型用于太阳能电池片缺陷检测。该方案旨在应对不同太阳能电池缺陷检测的难题,自动化方法的融合有助于克服人工检测与监控方法的固有局限。此外,该模型的自适应设计凸显其在应对太阳能电池缺陷检测中各类挑战的潜在实用价值。
