前言:
依旧是随笔分享,希望对大家有帮助!!!
1. 什么是pod

2. k8s创建pod流程(面试)

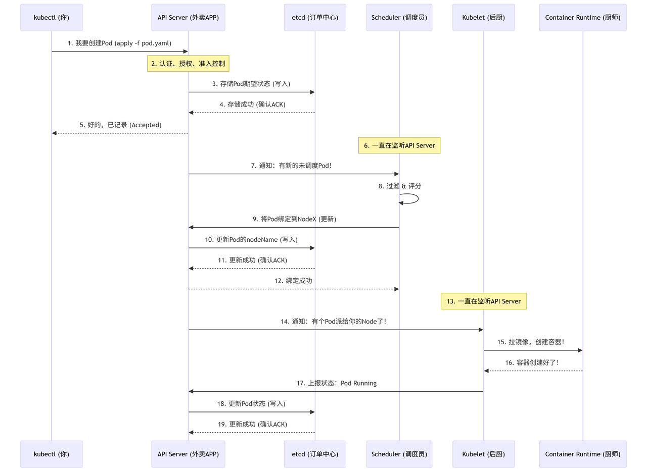
Pod 创建流程核心步骤(重点)
阶段一:提交与持久化
-
kubectl提交:用户通过kubectl向 API Server 发送创建 Pod 的请求。 -
API Server 处理:API Server 对请求进行认证、授权和准入控制。
-
写入 etcd:API Server 将 Pod 的期望状态(
spec)作为对象写入 etcd。 -
etcd 确认:etcd 成功持久化数据后,向 API Server 发送确认信号。
-
响应客户端:API Server 向
kubectl返回成功响应。此时,Pod 仅被记录,尚未调度。
阶段二:调度与绑定
-
Scheduler 监听:Scheduler 通过 Watch 长连接监听 API Server。
-
API Server 通知:API Server 将新 Pod 事件通知给 Scheduler。
-
调度决策:Scheduler 执行调度算法(预选和优选),为 Pod 选择最佳节点。
-
发起绑定:Scheduler 向 API Server 发送请求,更新 Pod 的
nodeName字段。 -
写入 etcd:API Server 将此绑定信息写入 etcd。
-
etcd 确认:etcd 向 API Server 确认更新成功。
-
响应 Scheduler:API Server 告知 Scheduler 绑定操作完成。
阶段三:创建与状态上报
-
Kubelet 监听:目标节点上的 Kubelet 通过 Watch 长连接监听 API Server。
-
API Server 通知:API Server 将 Pod 绑定事件通知给负责该节点的 Kubelet。
-
创建容器:Kubelet 调用 Container Runtime(通过 CRI)来拉取镜像并创建容器。
-
Runtime 确认:Container Runtime 完成容器创建后通知 Kubelet。
-
上报状态:Kubelet 向 API Server 上报 Pod 的当前状态(如
status.phase: Running)。 -
写入 etcd:API Server 将此状态信息写入 etcd。
-
etcd 确认:etcd 向 API Server 确认状态更新持久化完成。
面试话术总结
下述为我总结的面试话术,有需要的可再次加工一下,更加白话文点
第一阶段:提交与持久化
用户通过kubectl提交Pod创建请求,API Server进行校验后,将Pod的期望状态写入etcd并持久化。写入成功后,API Server返回响应,此时Pod已被记录但尚未调度。
第二阶段:调度与绑定
Scheduler监听API Server,发现待调度的Pod后,通过预选和优选算法为Pod分配最佳节点,并回写nodeName到etcd。此阶段完成了Pod与节点的绑定。
第三阶段:创建与状态上报
目标节点的Kubelet监听到绑定事件后,调用容器运行时(如Docker/containerd)拉取镜像并创建容器。容器创建成功后,Kubelet上报Pod运行状态(如Running)到API Server,并再次持久化到etcd。
整个流程通过etcd保证状态一致性,各组件通过Watch机制协同工作,实现了Pod从声明到运行的自动化管理。
开启新对话
3. k8s资源配置清单
常见配置清单参数
皆为常用的配置参数,不需要能够默写,但是得达到一眼能够知道其作用
1. 基础框架 (apiVersion, kind, metadata)
这三个参数是每个清单的"身份证"和"门牌号",缺一不可。
-
apiVersion:-
作用:指定使用的Kubernetes API的版本。这决定了可用字段和功能。
-
举例:
apps/v1(用于Deployment, StatefulSet等),v1(用于Pod, Service, ConfigMap等),batch/v1(用于Job)。
-
-
kind:-
作用:定义要创建的资源类型。它告诉API Server"我要创建一个什么对象"。
-
举例:
Pod,Deployment,Service,Ingress。
-
-
metadata:-
作用:提供资源的元数据,即"标识信息"。
-
关键子字段:
-
name: 资源的名称,在同一个命名空间内必须唯一。 -
namespace: 指定资源所属的命名空间,用于逻辑隔离。 -
labels: 键值对标签,用于标识、选择和关联资源(例如,Service通过label选择Pod)。 -
annotations: 键值对注解,用于存储非识别性元数据,供工具或系统使用(如构建信息、监控配置)。
-
-
2. 核心配置 (spec)
这是清单的"大脑和心脏",详细描述了用户所期望的资源状态(Desired State)。不同kind的资源,其spec结构完全不同。
以最常见的 Pod 和 Deployment 为例:
A. Pod的 spec: Pod的spec核心是定义容器组。
-
containers(必填): 定义Pod中运行的容器列表。-
name: 容器的名称。 -
image: 容器镜像地址(如nginx:1.20)。 -
ports: 容器暴露的端口列表(只是一个声明,不影响实际网络)。 -
env: 注入到容器的环境变量。 -
resources: 至关重要!定义容器的资源请求和限制。-
requests: 调度依据(例如cpu: "250m",memory: "64Mi"),Kubelet据此保证容器所需的最小资源。 -
limits: 运行限制(例如cpu: "500m",memory: "128Mi"),容器资源使用量不能超过此值,防止"饿死"邻居。
-
-
livenessProbe/readinessProbe/startupProbe: 各种健康探针,用于检查容器的健康状态,是实现高可用的关键。 -
volumeMounts: 将外部存储卷挂载到容器内的特定路径。
-
-
volumes: 定义Pod可用的存储卷来源(如hostPath,emptyDir,configMap,persistentVolumeClaim)。
B. Deployment的 spec: Deployment通过Pod模板来管理Pod副本,实现部署策略。
-
replicas: 指定期望的Pod副本数量,是维持高可用性的基础。 -
selector: 定义Deployment如何查找要管理的Pod(通过匹配metadata.labels)。 -
template: Pod模板。其内容就是一个完整的Podspec(见上文),Deployment会根据这个模板来创建新的Pod。 -
strategy: 定义Pod更新策略(如RollingUpdate-滚动更新 或Recreate-重建),这是实现无损部署和版本回滚的关键。
3. 状态观察 (status)
这个部分由Kubernetes系统自动生成和维护,它描述了资源的"当前状态(Current State)"。我们通常不手动配置它。
-
作用:用户和控制器通过比较
spec(期望状态) 和status(当前状态) 的差异,来驱动Kubernetes进行调谐(Reconcile),最终使当前状态符合期望状态。 -
举例:
status中会包含Pod的phase(阶段,如Running)、conditions(条件,如Ready)、hostIP、podIP等信息。
4. Pod 生命周期中的容器钩子(Hooks)和探针(Probes)
执行流程图:

Init Container (初始化容器)
Init Container (初始化容器)
-
是什么:是一种特殊容器,在主容器(Main Container) 启动之前运行。
-
作用:完成主容器运行前的预备工作,如等待其他服务就绪、安装软件、从远端拉取配置文件、迁移数据库等。
-
特点:它们必须运行成功完成(run to completion) 后,下一个 Init Container 或主容器才能启动。如果失败,Pod 会根据
restartPolicy策略重启它们。
XML
apiVersion: v1
kind: Pod
metadata:
name: myapp-pod
spec:
initContainers:
- name: init-conatainer
image: busybox:1.28
command: ['sh', '-c', 'echo init container is ok! && sleep 30']
containers:
- name: my-container
image: busybox:1.28
command: ['sh', '-c', 'echo The app is running! && sleep 3600']
bash
#使用如下命令应该可以从pod日志当中找到上述输出的语句
kubectl logs -f my-container-xxx
postStart (启动后钩子)和preStop (停止前钩子)
参考文档:https://kubernetes.io/zh-cn/docs/tasks/configure-pod-container/attach-handler-lifecycle-event/
postStart (启动后钩子)
-
是什么:容器
lifecycle钩子之一。在容器被创建之后立即执行。 -
作用:用于在容器启动后执行一些自定义命令或脚本,例如向外部系统发送通知、初始化一些特定数据。
-
重要注意:它不保证在容器入口点(ENTRYPOINT)之前执行,它是异步执行的。
preStop (停止前钩子)
-
是什么:容器
lifecycle钩子之一。在容器被终止之前执行。 -
作用:这是实现优雅停止(Graceful Shutdown) 的关键。它允许容器在收到终止信号(SIGTERM)之前,执行一些清理操作,例如:
-
通知上游服务自己正在下线。
-
完成正在处理的请求。
-
安全地保存状态或断开数据库连接。
-
睡眠几秒以等待流量排空。
-
-
执行后:执行完
preStop钩子后,kubelet 会向容器的主进程发送SIGTERM信号。
案例:
bash
作用:
拉取nginx镜像生成容器,并映射宿主机上/data到容器当中
容器启动时,向/usr/share/nginx/html/start.html目录下插入postStart ok
容器销毁时,查询宿主机上/data目录下stop.log文件内容是否为nginx is stop!!!
bash
apiVersion: v1
kind: Pod
metadata:
name: nginx
spec:
volumes:
- name: host-volumes
hostPath:
path: /data
type: DirectoryOrCreate
containers:
- name: nginx
image: nginx
volumeMounts:
- mountPath: /data/
name: host-volumes
ports:
- containerPort: 80
lifecycle:
postStart:
exec:
command: ["/bin/sh", "-c", "echo postStart ok > /usr/share/nginx/html/start.html"]
preStop:
exec:
command: ["/bin/sh","-c","echo nginx is stop!!! > /data/stop.log;nginx -s stop"]
存活性探针
1. Exec (执行命令)
-
机制:在容器内部执行指定的命令。如果命令的退出状态码 (exit code) 为 0,则认为探测成功;非零则视为失败。
-
适用场景:适用于可以通过执行一个检查命令来判断应用内部状态的场景。例如,检查一个特定的"健康状态文件"是否存在,或者使用应用专用的CLI工具来检查状态。
当存活探针失败后,最终结果是:Kubelet 会杀死(Kill)这个失败的容器,并根据 Pod 的 restartPolicy 策略来重启(Restart)一个新的容器。
bash
apiVersion: v1
kind: Pod
metadata:
name: liveness-exec
spec:
containers:
- name: liveness
image: nginx
imagePullPolicy: IfNotPresent
ports:
- containerPort: 80
livenessProbe:
exec:
command:
- cat
- /usr/share/nginx/html/index.html
initialDelaySeconds: 5
periodSeconds: 5
initialDelaySeconds:第一次初始化后多少秒探测
periodSeconds:后续间隔多少秒探测
2. httpget
-
机制:向容器内指定的 IP、端口和路径发起 HTTP GET 请求。如果响应的状态码大于等于 200 且小于 400,则认为探测成功;其他状态码则视为失败。
-
工作原理:上例中,kubelet 会每隔 3 秒向容器的
8080端口的/healthz路径发送 HTTP GET 请求,并附带一个自定义头。如果该端点返回 200 OK,则应用是健康的。 -
适用场景:这是最常用的方式,适用于任何提供 HTTP 服务的应用(如 Web 服务、API 服务、微服务)。应用需要实现一个专用的健康检查端点(如
/healthz,/status)。
bash
livenessProbe:
httpGet:
path: /healthz
port: 8080
httpHeaders:
- name: Custom-Header
value: AwesomeValue
initialDelaySeconds: 3
periodSeconds: 3
3. tcpsocket
-
机制:尝试与容器指定的端口建立 TCP 连接。如果连接建立成功,则认为探测成功;如果连接失败(如超时或拒绝连接),则视为失败。
-
工作原理:上例中,kubelet 会每隔 20 秒尝试与容器的
22端口(SSH 端口)建立 TCP 连接。只要端口是打开的,能完成三次握手,就算成功,即使端口后面没有任何业务逻辑。 -
适用场景:适用于不提供 HTTP 服务,但开放了特定端口的应用。例如,数据库(Redis, MySQL)、SMTP、FTP 服务等。它只检查端口是否可连接,不检查服务内部状态。
bash
livenessProbe:
tcpSocket:
port: 22
initialDelaySeconds: 15
periodSeconds: 20