有的,但不是一个单一词,业内一般这样叫👇
🎯 最标准的统称
👉 Build System(构建系统)
这是最通用、最专业的叫法。
📦 更细分一点(工程师常用说法)
1️⃣ 构建系统(Build System)
包含:
- 编译(gcc / clang)
- 依赖管理
- 链接
- 生成固件
👉 代表:
- CMake / Make / Ninja
2️⃣ 配置系统(Configuration System)
👉 你说的 menuconfig 这一套:
- Kconfig
作用:
- 管理开关/参数
- 生成
.config
3️⃣ 合在一起的说法(更专业)
👉 工程里更完整的叫法是:
"配置驱动的构建系统(Configuration-driven Build System)"
或者:
"Kconfig-based build system"
🧠 再给你一个更偏架构的说法
在大一点的项目(Linux / ESP-IDF)里,还会叫:
👉 "软件构建基础设施(Build Infrastructure)"
📌 一句话帮你彻底记住
👉
- menuconfig 那套:Kconfig(配置系统)
- 编译那套:Build System(构建系统)
- 合起来:
"基于 Kconfig 的构建系统"
🚀 用你现在的例子总结
你用的 ESP-IDF 本质是:
text
Kconfig(配置) + CMake(构建) + Ninja(执行)
👉 统称:
构建系统(Build System)
如果你后面要往"架构/平台开发"走,这个词一定要记住:
👉 Build System = 工程能力的核心
不是。把"嵌入式开发 = Keil 或 Kconfig"这么理解会把路走窄了。
一句话先纠正
👉 Kconfig不是构建系统,只是"配置系统"
👉 嵌入式生态里至少有三大类工具链:
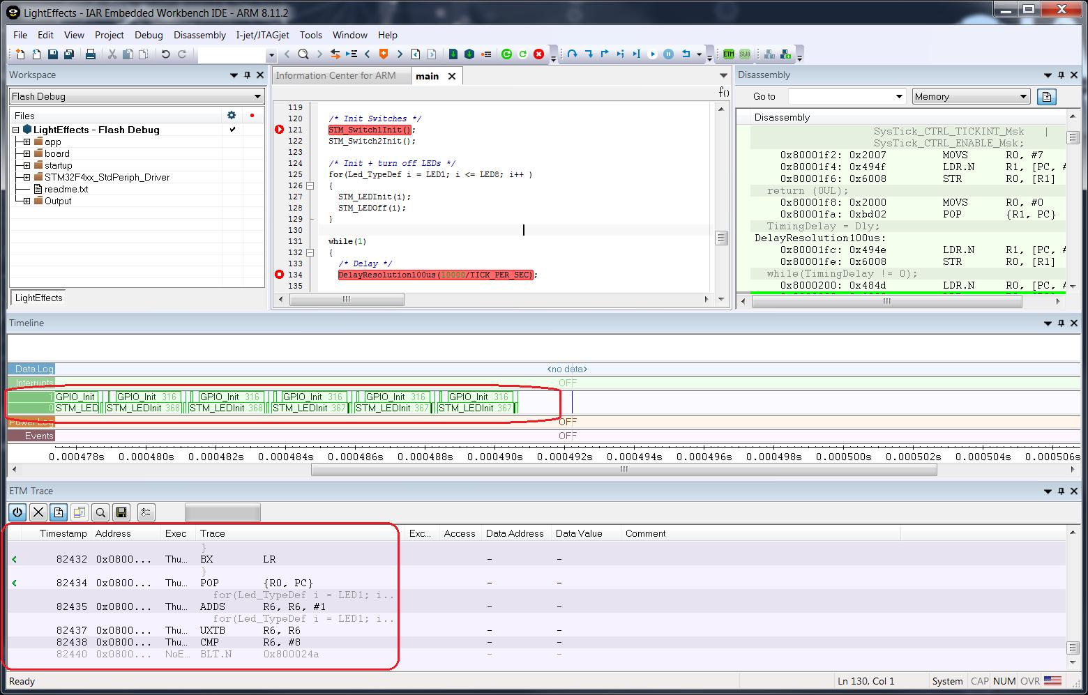
1️⃣ 传统IDE一体化(你说的Keil这类)







典型:
- Keil uVision
- IAR Embedded Workbench
- STM32CubeIDE
特点:
- 图形化配置 + 编译 + 下载 一体
- 新手友好
- 但不适合复杂/大型工程
2️⃣ Kconfig + 构建系统(你现在在用)





典型:
- ESP-IDF
- NuttX
- Linux Kernel
- Zephyr
组合:
- Kconfig(配置)
- CMake / Make(构建)
特点:
- 模块化、可扩展
- 工业级项目标配
3️⃣ 纯 CMake / Make(无Kconfig)
👉 很多人忽略这一类,其实用得也很多






特点:
-
没有 menuconfig
-
配置写死在:
- CMakeLists.txt
- Makefile
- 或
.h宏
适用:
- 小项目
- bootloader
- 驱动验证
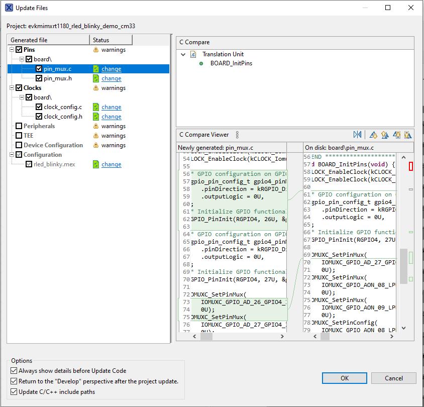
4️⃣ GUI配置工具 + 代码生成(另一大派)
👉 这类你可能用过但没意识到它是"另一体系"






典型:
- STM32CubeMX
- TI SysConfig
- MPLAB Harmony
特点:
- 点点鼠标生成代码
- 不走 Kconfig
- 本质:"生成初始化代码"而不是动态配置系统
5️⃣ 你应该建立的正确认知(重点)
👉 嵌入式工程其实是三层:
| 层级 | 作用 | 常见方案 |
|---|---|---|
| 配置层 | 开关/参数 | Kconfig / GUI工具 |
| 构建层 | 编译/依赖 | CMake / Make |
| 开发层 | 写代码 | IDE / VSCode |
6️⃣ 为什么你感觉"只剩Kconfig"?
因为你现在进入了一个阶段:
👉 从"单片机玩具工程" → "系统级开发"
这个阶段常见技术栈就是:
- RTOS
- 组件化
- Kconfig
所以你会觉得:
"怎么全是menuconfig"
其实不是唯一方案,只是更适合复杂项目
7️⃣ 给你一个工程师级结论
👉 不同规模,用不同体系:
小项目(几十个文件)
- Keil / CubeIDE / 纯CMake
中项目(ESP32 / RTOS)
- Kconfig + CMake(主流)
大项目(Linux / 车载 / IoT平台)
- Kconfig + CMake + CI/CD
8️⃣ 建议你怎么选(结合你现在)
你现在在做:
- ESP32S3
- LCD + WiFi + 音频
👉 最合适就是:
✔ Kconfig + CMake(ESP-IDF这套)
别折腾回 Keil 那种模式,会限制你。
最后一句点醒你
👉
Kconfig不是"唯一选择",但它是"复杂嵌入式项目的标准答案"
如果你想进阶,我可以带你做一步很关键的东西:
👉 把你现在的 LCD / 音频 / 按键
👉 改成"可配置组件(menuconfig开关控制)"
这个能力 = 从写代码 → 做平台 的分水岭
下面把你关心的几种主流方式放在同一维度里对比,帮你快速选型。
🧭 四类方案总览
- IDE一体化(Keil / IAR / CubeIDE)
- Kconfig + 构建(ESP-IDF / NuttX / Zephyr)
- 纯 CMake / Make
- GUI配置生成(CubeMX / SysConfig 等)
1️⃣ IDE一体化




代表:Keil uVision、IAR Embedded Workbench、STM32CubeIDE
优点
- 上手最快,下载/调试一条龙
- 厂商支持好(例程、驱动齐)
- 单板调试效率高
缺点
- 项目可移植性差(绑IDE/工程格式)
- 组件化/依赖管理弱
- 团队协作、CI不友好
适用
- 入门/教学、简单产品、单板验证
2️⃣ Kconfig + 构建系统




代表:ESP-IDF、NuttX、Zephyr、Linux Kernel
优点
- 配置驱动(menuconfig),组合复杂度可控
- 组件化强(按需编译、裁剪体积)
- 跨平台/自动化(CLI、CI)友好
缺点
- 学习曲线高(Kconfig + CMake/Make)
- 初期搭建/排错成本高
适用
- 中大型项目、RTOS/IoT平台、长期维护
3️⃣ 纯 CMake / Make(无Kconfig)






优点
- 最灵活、最轻量
- 构建速度快、无额外配置层
- 适合精简/可控的代码库
缺点
- 没有可视化配置(易散落宏/变量)
- 选项多时易失控(可维护性下降)
适用
- 小项目、bootloader、驱动验证、库开发
4️⃣ GUI配置生成(代码生成器)







代表:STM32CubeMX、TI SysConfig、MPLAB Harmony
优点
- 外设配置直观(引脚/时钟一眼看懂)
- 快速生成初始化代码
缺点
- 可维护性一般(重复生成、手改易被覆盖)
- 不解决复杂"组件开关/依赖"问题
适用
- 外设初始化、原型验证、配合其他体系使用
🆚 核心维度对比
| 维度 | IDE一体化 | Kconfig体系 | 纯CMake/Make | GUI生成 |
|---|---|---|---|---|
| 上手难度 | ⭐⭐⭐⭐ | ⭐⭐ | ⭐⭐⭐ | ⭐⭐⭐⭐ |
| 大型项目 | ❌ | ⭐⭐⭐⭐⭐ | ⭐⭐ | ❌ |
| 模块化/裁剪 | ⭐ | ⭐⭐⭐⭐⭐ | ⭐⭐ | ⭐ |
| 可移植/跨平台 | ⭐ | ⭐⭐⭐⭐ | ⭐⭐⭐⭐ | ⭐ |
| 自动化/CI | ⭐ | ⭐⭐⭐⭐⭐ | ⭐⭐⭐⭐ | ⭐ |
| 外设配置体验 | ⭐⭐ | ⭐⭐ | ⭐ | ⭐⭐⭐⭐⭐ |
🎯 选型建议(结合你现在)
你在做 ESP32S3 + LCD/WiFi/音频:
- 主线:用 ESP-IDF(Kconfig + CMake)
- 辅助:需要可视化外设时,用类似 STM32CubeMX 的思路(但ESP生态多靠文档/例程)
- 小工具/独立库:可用纯 CMake
👉 实战里常见是混用:
GUI(配外设) + Kconfig(控功能) + CMake(编译)
🧠 结论
- 不是二选一,而是按规模组合使用
- Kconfig 解决"复杂配置",不是替代一切
- IDE/GUI 解决"效率与可视化"
如果你愿意,我可以把你现在的 LCD/音频/按键工程,拆成"组件 + Kconfig 开关 + CMake 依赖"的模板,直接能复用到以后项目。