系列文章目录
第一节跟着江协科技学STM32之新建工程_stm32 江协科技用的是什么库-CSDN博客
第三节跟着江协科技学LED闪烁&LED流水灯&蜂鸣器-CSDN博客
第四节跟着江协科技学STM32之3-3GPIO输入-CSDN博客
目录
前言
随着科技的不断发展,STM32越来越普遍,很多人都开启了STM32的学习,本文就介绍了[3-4] 按键控制LED&光敏传感器控制蜂鸣器_哔哩哔哩_bilibili的视频学习
一、按键控制LED原理图
本次使用正点原子STM32F103-mini开发板V4实操

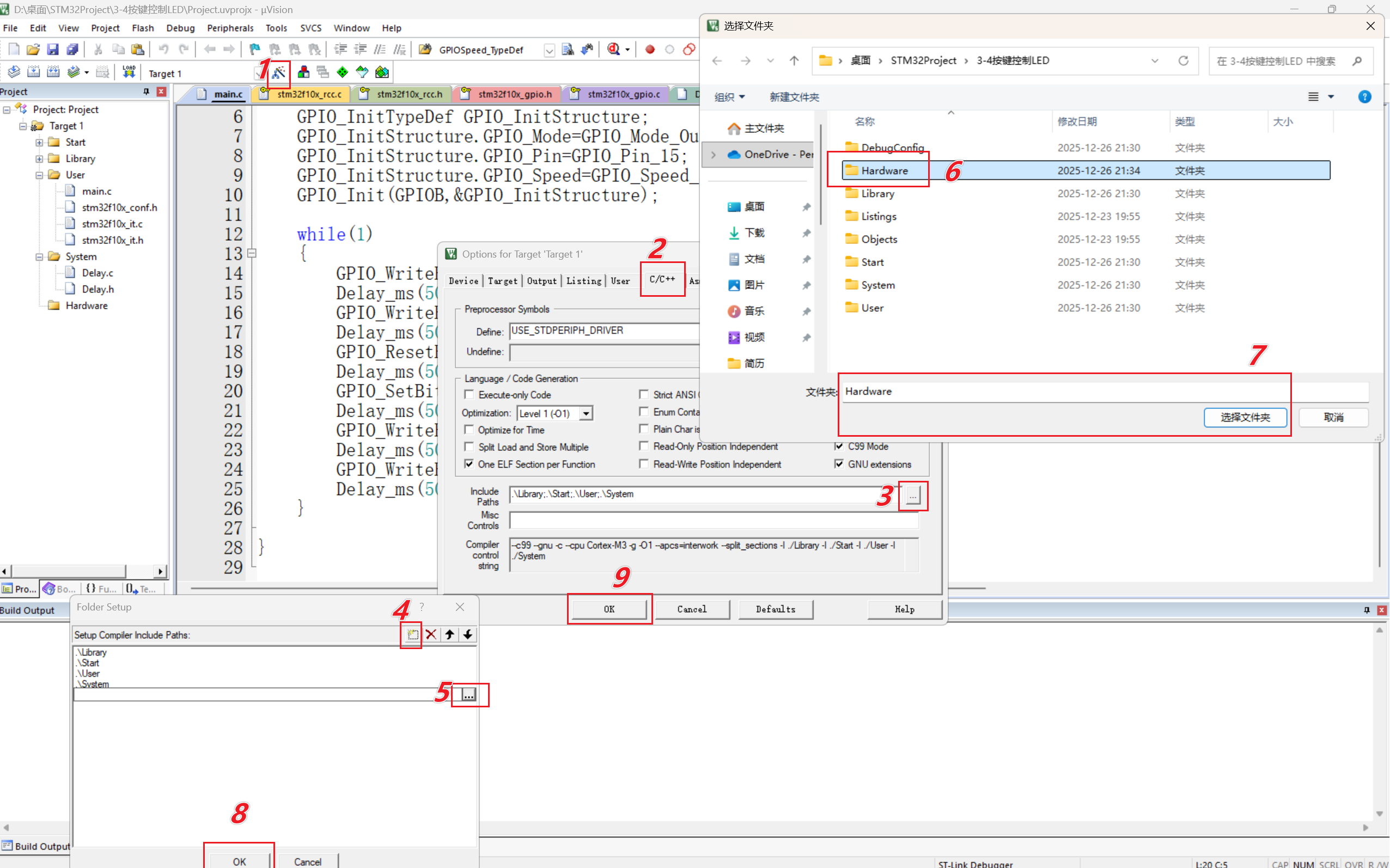
二、按键控制LED实操步骤




















按键控制LED(1)











按键控制LED(2)



按键控制LED翻转
三、光敏传感器控制蜂鸣器原理图



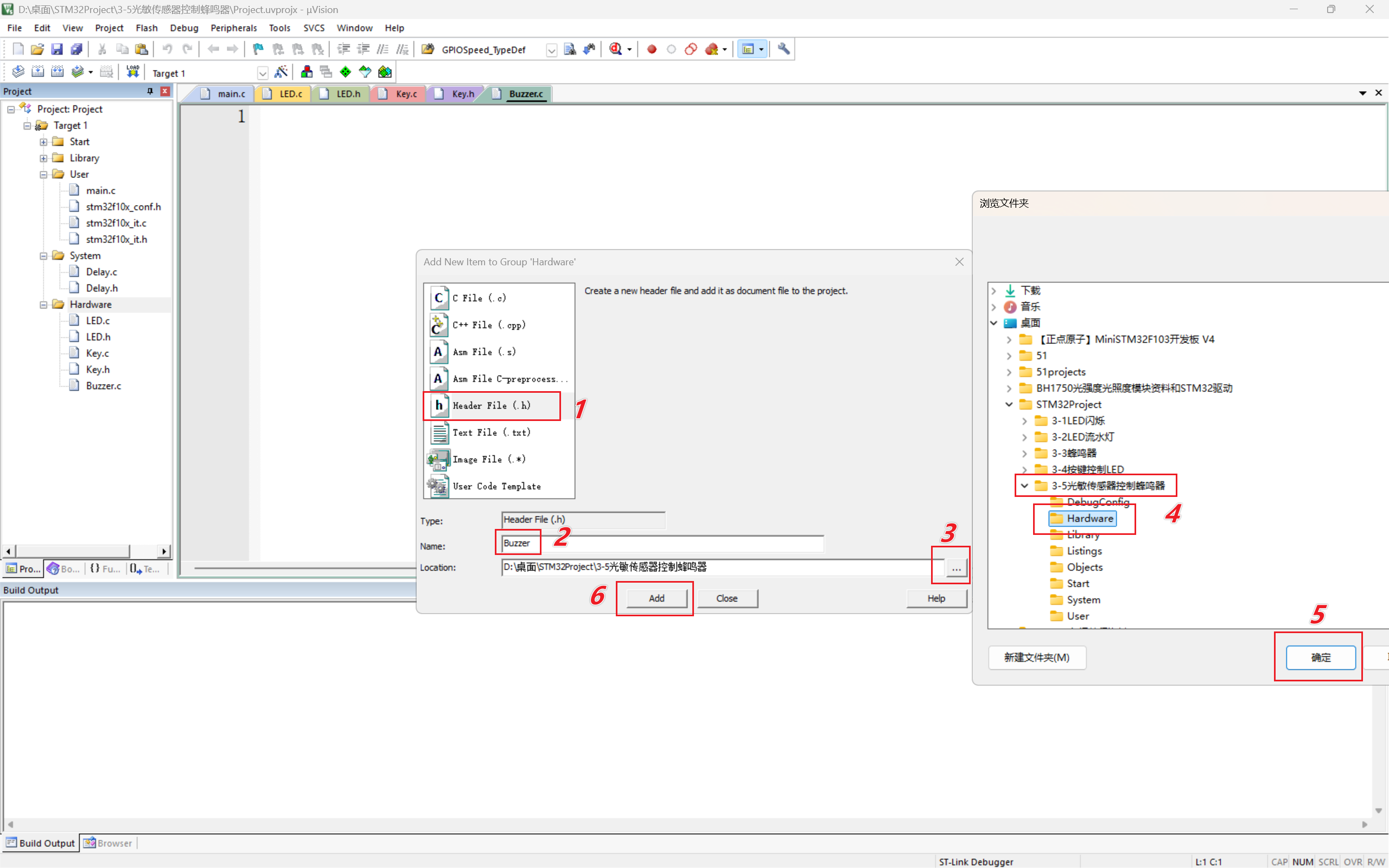
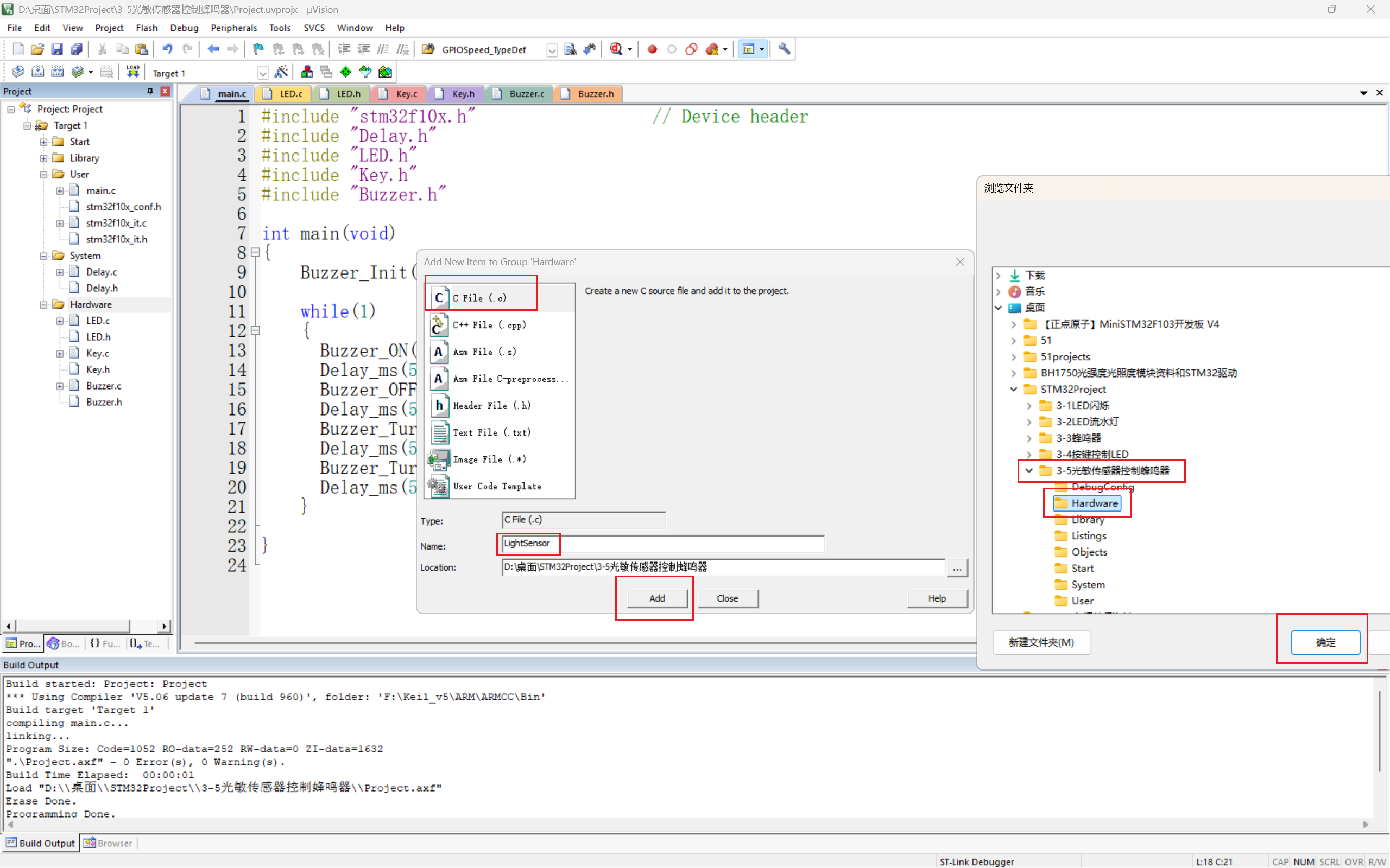
四、光敏传感器控制蜂鸣器实操步骤















光敏传感器控制蜂鸣器
总结
以上就是本节的内容,希望大家跟江科大视频一步一步操作,有问题别慌,解决办法总是有的,得耐住性子找罢了