在嵌入式物联网应用中,低功耗蓝牙(BLE)是实现短距离无线交互的关键技术。LuatOS通过其内置的【ble】库,为开发者提供了完整且高效的API接口,支持从角色管理到GATT服务操作的全流程控制,适用于各类传感器节点、智能穿戴设备等场景开发。
一、概述
1.1 模式解释 -> BLE 不同模式的解读
BLE设备,可以工作在几种不同的模式: 外围设备模式,中心设备模式,广播者模式,观察者模式。
外围设备模式(peripheral), 设备会被扫描到, 并且可以被连接;
中心设备模式(central), 设备会扫描其他设备, 并且可以连接其他设备;
广播者模式(ibeacon), 设备会周期性的广播 beacon 信息, 可以被扫描到, 但一般不会被连接;
观察者模式(scan), 设备会扫描其他设备, 但不会连接其他设备。
注: 目前Air8000,Air8101 只能支持同时连接一个从设备。
1.2 蓝牙中的重要概念
1、GATT(通用属性配置文件)
定义 BLE 设备如何组织和传输数据,以 "服务(Service)" 和 "特征(Characteristic)" 为单位。
示例:心率监测设备的 GATT 服务包含 "心率特征",手机通过读取该特征获取心率数据。
2、服务和特征
服务是特征的容器,通过逻辑分组简化复杂功能的管理;
特征是数据交互的最小单元,通过属性定义实现灵活的读写与推送机制;
两者结合构成 GATT 协议的核心框架,支撑蓝牙设备间的标准化数据交互(如智能穿戴、医疗设备、物联网传感器)。
3、特征的关键属性(Properties)
特征通过"属性"定义数据的操作方式。从 GATT 通信角色看:
服务端(通常为外围设备):存储特征值的数据提供方
客户端(通常为中心设备):操作特征值的数据消费方
常见属性包括:
1)可读(Read):允许客户端读取服务端的特征值(如手机读取手环的电量)。
2)可写(Write):允许客户端向服务端写入特征值(如手机设置设备的参数)。
3)通知(Notify):服务端主动向客户端推送特征值更新(如手环向手机推送心率数据)。
4、UUID
UUID 是蓝牙 GATT 协议的 "数字身份证",通过标准化的唯一标识机制,实现了跨厂商设备的功能互认(标准 UUID)与厂商个性化功能的扩展(自定义 UUID)
注:
一个蓝牙设备可以包含多个服务(Service),每个服务通过一个 UUID(服务UUID) 进行标识。
每个服务下包含多个特征(Characteristic),每个特征都拥有一个独立的UUID(特征UUID)作为其唯一标识。
特征是最小的数据单元,我们通过读写特征来与设备交互。
1.3 四种模式的基本流程
1.3.1 外围设备模式(peripheral)的基本流程(概要描述)
1、初始化蓝牙框架
bluetooth_device = bluetooth.init()
2、创建 BLE 对象
local ble_device = bluetooth_device:ble(ble_callback)
3、创建 GATT 描述
local att_db = {xxx}
ble_device:gatt_create(att_db)
4、创建广播信息
ble_device:adv_create(adv_data)
5、开始广播
ble_device:adv_start()
6、等待连接
7、在回调函数中处理连接事件, 如接收数据, 发送数据等
1.3.2 中心设备模式(central)的基本流程(概要描述)
1、初始化蓝牙框架
bluetooth_device = bluetooth.init()
2、创建 BLE 对象
local ble_device = bluetooth_device:ble(ble_callback)
3、扫描目标 BLE 设备
ble_device:scan_start()
4、建立与目标设备的连接
ble_device:connect(mac, add_type)
5、处理各类 BLE 事件(连接、断开连接、扫描报告、GATT 操作完成等)
1.3.3 广播者模式(ibeacon)的基本流程(概要描述)
1、初始化蓝牙底层框架
bluetooth_device = bluetooth.init()
2、创建 BLE 对象
local ble_device = bluetooth_device:ble(ble_callback)
3、配置 ibeacon 广播数据包
包含厂商特定数据格式,ibeacon 类型标识符,设置UUID、Major、Minor等关键参数
4、启动 BLE 广播功能
ble_device:adv_start()
1.3.4 观察者模式(scan)的基本流程(概要描述)
1、初始化蓝牙框架
bluetooth_device = bluetooth.init()
2、创建 BLE 对象
local ble_device = bluetooth_device:ble(ble_callback)
3、开始扫描
ble_device:scan_start()
4、在回调函数中处理扫描事件, 如接收设备信息等
5、按需停止扫描
ble_device:scan_stop()
1.4 应用场景
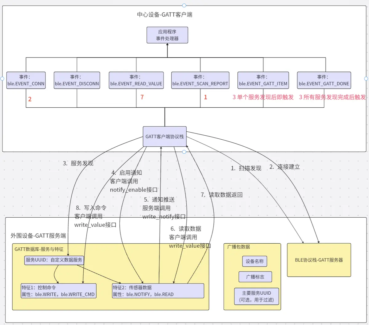
1.4.1 外围设备 + 中心设备(连接模式)
设计框图:

1.4.2 广播者 + 观察者(无连接模式)
设计框图:

1.5 注意事项
1、Air8000,Air8101 只能支持同时连接一个从设备。
2、Air8000,Air8101 蓝牙发射功率固定为 6dBm,不可调节;最大通讯距离约为10米。
3、Air8000,Air8101 的MTU(最大传输单元)为 256 字节,不可调整,超过256字节的数据需要分包处理。
二、核心示例
核心示例是指:使用本库文件提供的核心 API,开发的基础业务逻辑的演示代码;
核心示例的作用是:帮助开发者快速理解如何使用本库,所以核心示例的逻辑都比较简单;
2.1 中心设备模式(central)的核心示例

2.2 外围设备模式(peripheral)的核心示例

2.3 广播者模式(ibeacon)的核心示例

2.4 观察者模式(scan)的核心示例

三、常量详解
核心库常量,顾名思义是由 LuatOS 内核固件中定义的、不可重新赋值或修改的固定值,在脚本代码中不需要声明,可直接调用;
每个常量对应的常量取值仅做日志打印时查询使用,不要将这个常量取值用做具体的业务逻辑判断,因为LuatOS内核固件可能会变更每个常量对应的常量取值;
如果用做具体的业务逻辑判断,一旦常量取值发生改变,业务逻辑就会出错;
3.1 地址模式常量
3.1.1 ble.PUBLIC

3.2 特征属性常量
3.2.1 ble.READ

3.2.2 ble.WRITE

3.2.3 ble.NOTIFY

3.2.4 ble.IND

3.2.5 ble.WRITE_CMD

3.3 事件类型常量
3.3.1 ble.EVENT_CONN

3.3.2 ble.EVENT_DISCONN

3.3.3 ble.EVENT_WRITE

3.3.4 ble.EVENT_READ_VALUE

3.3.5 ble.EVENT_SCAN_REPORT

3.3.6 ble.EVENT_GATT_ITEM

3.3.7 ble.EVENT_GATT_DONE

3.3.8 ble.EVENT_SCAN_STOP

3.4 广播相关常量
3.4.1 ble.COMPLETE_LOCAL_NAME

3.4.2 ble.CHNLS_ALL

3.4.3 ble.CHNL_37

3.4.4 ble.CHNL_38

3.4.5 ble.CHNL_39

3.4.6 ble.FLAGS

3.4.7 ble.SERVICE_DATA

3.4.8 ble.MANUFACTURER_SPECIFIC_DATA

3.5 扫描相关常量
3.5.1 ble.SCAN_ACTIVE

3.5.2 ble.SCAN_PASSIVE

四、函数详解
4.1 bluetooth.init()
功能
初始化蓝牙框架
注意事项
必须在使用蓝牙功能之前调用;
仅需要调用一次,若创建失败, 会返回nil, 请检查内存是否足够。
参数
无
返回值
local bluetooth_device = bluetooth.init()
bluetooth_device

示例

4.2 bluetooth_device:ble(ble_callback)
功能
创建一个BLE对象, 用于操作BLE设备
注意事项
必须在bluetooth.init()初始化成功后调用
参数
ble_callback

返回值
local ble_device = bluetooth_device:ble(ble_callback)
ble_device

示例

4.3 ble_device:scan_create(addr_mode,scan_interval,scan_window,scan_type)
功能
创建一个 BLE 扫描
注意事项
默认扫描模式为 ble.SCAN_PASSIVE,仅接收广播包,不向广播设备发送任何请求;
如果设备名称在扫描响应包中,则需要设置扫描模式为 ble.SCAN_ACTIVE ,此时会向广播设备发送扫描请求(Scan Request),并接收广播设备的扫描响应(Scan Response);
参数
addr_mode

scan_interval

scan_window

scan_type

返回值
local result = ble_device:scan_create(addr_mode,scan_interval,scan_window,scan_type)
result

示例

4.4 ble_device:scan_start()
功能
开始 BLE 扫描
注意事项
扫描会一直进行, 直到调用 ble.scan_stop()停止扫描;
扫描到结果会触发 ble.EVENT_SCAN_REPORT 事件,执行通过 bluetooth_device:ble(ble_callback)创建 BLE 对象时注册的回调函数;
扫描到同一个设备不会去重, 扫描到数据就会执行回调。
参数
无
返回值
local result = ble_device:scan_start()
result

示例

4.5 ble_device:scan_stop()
功能
停止 BLE 扫描
注意事项
扫描会一直进行, 直到调用 ble.scan_stop()停止扫描。
参数
无
返回值
local result = ble_device:scan_stop()
result

示例

4.6 ble_device:connect(mac, addr_type)
功能
发起 BLE 连接请求
注意事项
无
参数
mac

addr_type

返回值
local result = ble_device:connect(mac, addr_type)
result

示例

4.7 ble_device:disconnect()
功能
发起 BLE 断开连接请求
注意事项
无
参数
无
返回值
local result = ble_device:disconnect()
result

示例

4.8 ble_device:gatt_create(opts)
功能
创建一个 BLE GATT 服务
注意事项
确保 UUID 格式正确,且特征属性使用正确的权限常量;
特征属性必须是 ble.NOTIFY | ble.READ | ble.WRITE | ble.IND 的一种或多种组合;
参数
opts

返回值
local result = ble_device:gatt_create(opts)
result

示例

4.9 ble_device:adv_create(opts)
功能
创建一个 BLE 广播
注意事项
无
参数
opts

返回值
local result = ble:adv_create(opts)
result

示例

4.10 ble_device:adv_start()
功能
开始广播
注意事项
对于外围设备模式, 如果被断开了连接, 则需要重新开始广播, 才能被重新搜索到
参数
无
返回值
local result = ble_device:adv_start()
result

示例

4.11 ble_device:adv_stop()
功能
主动停止广播
注意事项
无
参数
无
返回值
local result = ble_device:adv_stop()
result

示例

4.12 ble_device:write_notify(opts,value)
功能
写入带通知的特征值
注意事项
外围设备使用,主动向中心设备发送通知数据
参数
opts

value

返回值
local result = ble_device:write_notify(opts,value)
result

示例

4.13 ble_device:write_indicate(opts,value)
功能
写入带指示的特征值
注意事项
外围设备使用,主动向中心设备发送指示数据
参数
opts

value

返回值
local result = ble:write_indicate(opts,value)
result

示例

4.14 ble_device:write_value(opts,value)
功能
写入特征值
注意事项
无
参数
opts

value

返回值
local result = ble_device:write_value(opts,value)
result

示例

4.15 ble_device:read_value(opts)
功能
读取特征值
注意事项
无
参数
opts

返回值
local result = ble_device:read_value(opts)
result

示例

4.16 ble_device:notify_enable(opts,enable)
功能
开关通知监听
注意事项
中心设备使用,配置是否接收外围设备发送的通知消息
参数
opts

enable

返回值
local result = ble_devie:notify_enable(opts,enable)
result

示例

4.17 ble_device:indicate_enable(opts,enable)
功能
开关指示监听
注意事项
中心设备使用,配置是否接收外围设备发送的指示消息
参数
opts

enable

返回值
local result = ble_device:indicate_enable(opts,enable)
result

示例

4.18 ble_device:adv_decode(data)
功能
解码广播数据
注意事项
广播数据通常来自于 ble.EVENT_SCAN_REPORT 事件的 ble_param.data
参数
data

返回值
local adv_data = ble_device:adv_decode(data)
adv_data

示例

4.19 ble.mac()
功能
获取蓝牙 MAC
注意事项
1、AP,STA,BLE三者的MAC地址关系:
AP = STA + 1 BLE = STA + 2
例如: STA = "C8C2C6906511" AP = "C8C2C6906512" BLE = "C8C2C6906513"
2、如何获取AP或者STA MAC地址?
使用wlan.getMac(mode, hexstr) 获取AP或者STA MAC地址,具体用法请参考:https://docs.openluat.com/osapi/core/wlan/#410-wlansetmacmode-mac
参数
无
返回值
local mac = ble.mac
mac

示例

五、模组支持说明
适用于 Air8000,Air8000A,Air8000W,Air8000XB,Air8000U,Air8000WU,Air8000N,Air8000WN,以及 Air6101/Air8101 系列 此类支持蓝牙功能的模组。
今天的内容就分享到这里了~