山不在高,有仙则名。水不在深,有龙则灵。
----CSDN 时时三省
目录
整体搭建思路分析
在panel面板中创建一个开关和一个灯。开关绑定全局变量svswitch, 灯绑定全局变量svLight。在ECU switch 的capl编程中,当svswitch变化时,变更can信号sSwitch的值。在ECU Light的capl编程中,当can信号sSwitch变化时,变更svLight的值。从而达到使用开关,控制灯的亮灭的效果。
新建文件夹
新建红框中的文件夹如下图所示,后续有用,便于分类.
创建工程
启动CANoe
双击图标
,启动CANoe.
创建工程
按照下图所示,创建一个1通道的,波特率为500的can工程。
-
保存在提前建好的文件夹中。

通道设置
通道设置如下图红框3所示:
选择虚拟can通道1,不需要连接硬件也能做仿真测试。

DB文件创建
创建DB文件并选择保存位置,如下图:


定义新的报文:

定义新的信号:


保存后,添加至工程。添加方法如下:

添加完成如下:

环境变量创建
新建系统变量svSwitch,如下图:

新建系统变量svSwitch,如下图:

Panel面板创建
按照如下图所示步骤,打开Panel面板:

修改Panel面板名字:

保存Panel面板:

拖拽一个开关至控制面板:

修改开关相关属性:

再拖拽一个灯进入面板:

修改灯的相关属性:

保存。
此时,在Home页面打开刚刚新建的面板,点击开关,灯并无相关反应。因为此时svSwitch和svLight并无相关联系。

新建node:

配置ECU1的相关属性如下图:

按照相同方法再创建node Light。
建好的节点如下图:

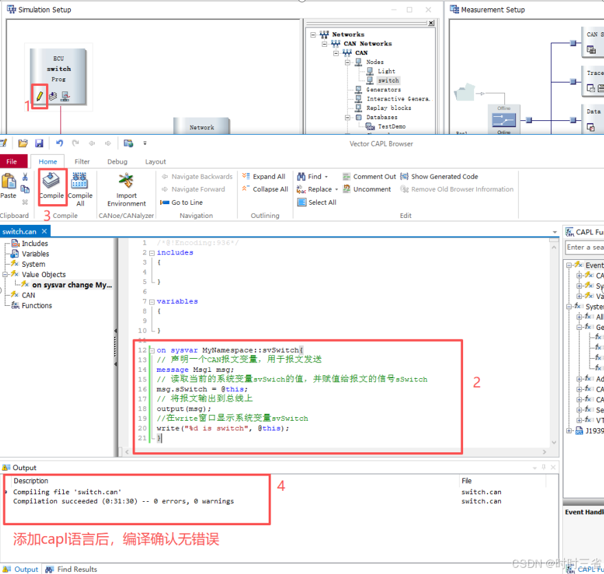
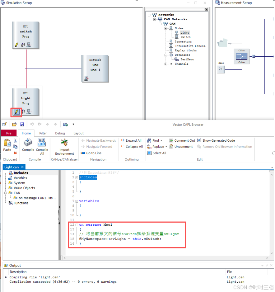
为node添加capl语言
为switch节点添加capl语言如下图:

为Light节点添加capl语言如下图:

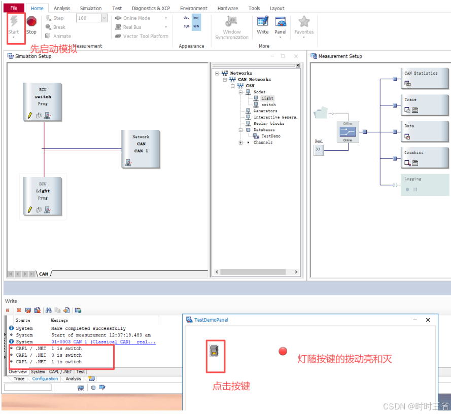
启动演示

报文分析
双击两个红框,分别打开Trace和 Graphics窗口:



按照下图选择,让两个变量处于两个坐标系中:

演示结果如下

传送门回总目录:
匹配的模板工程已上传: